This project is designed for housekeeping application that require up-to-date room and reservation data to manage room statuses and cleaning schedules effectively.
The goal of this demo is to demonstrate real-time synchronization of reservations and guest data using push notifications. These notifications deliver updates directly to your configured URL endpoint, ensuring that your system is always informed of reservation changes, check-ins, checkouts, and room moves.
S_AUTHENTICATES_ACCOUNT_SEARCHS_ACCOUNT_SERVICE_ADDS_ACCOUNT_SERVICE_WITH_MANUAL_RATE_ADDS_ARRIVAL_SEARCHS_COMBOBOX_SEARCHS_RESERVATION_SEARCHS_RESERVATION_GETS_ROOM_STATE_SEARCHS_ROOM_CLEANING_STATUS_CHANGES_ROOM_LOCK_STATE_SEARCHS_ROOM_BOOKING_OOO_LOCKS_ROOM_BOOKING_OOO_UNLOCKS_ROOM_BOOKING_OOS_LOCKS_ROOM_BOOKING_OOS_UNLOCKS_ROOM_BOOKING_OOI_LOCKS_ROOM_BOOKING_OOI_UNLOCKS_NOTIFICATION_CONFIRMATIONS_NOTIFICATION_ERROR_SETS_CI_ROOM_PUSHS_CO_ROOM PUSHS_RESERVATION_COMPLETE_PUSHS_RESERVATION_DELETED_PUSHS_RM_ROOM_PUSHThe following steps outline how to implement a full housekeeping application integration using the SIHOT@360ΒΊ Open API.
Is there a step you're looking for that's not listed here? Feel free to reach out to us and we'll be happy to assist you.
Use S_AUTHENTICATE to obtain a SecurityID (access token) and use it to access all other required services. See Authentication for more details.
Retrieve reservation data from SIHOT to start feeding your system.
This process involves:
S_RESERVATION_SEARCH: Filter reservations by date or other attributes.S_RESERVATION_GET: Retrieve full reservation details using RESERVATION-OBJID.
Sample Request β S_RESERVATION_SEARCH
{
"TransactionID": "",
"Authentication": {
"SecurityID": ""
},
"RESERVATION-SEARCH": {
"resnofrom": 0,
"resnoto": 0,
"gdsresnumber": "654987321",
"arrival": "2025-11-25",
"departure": "2025-11-25",
"hotel": "1",
"definitivetentative": "1",
"onlyarrivals": true,
"externalid": ""
}
}
<?xml version="1.0" encoding="utf-8"?>
<soap:Envelope xmlns:soap="http://schemas.xmlsoap.org/soap/envelope/">
<soap:Body>
<S_RESERVATION_SEARCHRequest>
<TransactionID></TransactionID>
<Authentication>
<SecurityID>Access Token</SecurityID>
</Authentication>
<RESERVATION-SEARCH>
<resnofrom></resnofrom>
<resnoto></resnoto>
<gdsresnumber>654987321</gdsresnumber>
<arrival>2025-11-26</arrival>
<departure>2025-11-26</departure>
<hotel>1</hotel>
<definitivetentative>1</definitivetentative>
<onlyarrivals>1</onlyarrivals>
<externalid></externalid>
</RESERVATION-SEARCH>
</S_RESERVATION_SEARCHRequest>
</soap:Body>
</soap:Envelope>
Sample Response β S_RESERVATION_SEARCH
{
"Result": {
"Success": true,
"ErrorMsg": "",
"MSG-LIST": {
"MSG-ENTRY": []
}
},
"RESERVATIONS": {
"RESERVATION": [
{
"RESERVATION-OBJID": "8885",
"RESERVATION-CENTRALID": "0",
"hotel": 1,
"resno": 20007766,
"subno": 1,
"restype": "1",
"internalrestype": "1",
"cancellationdate": null,
"noofrooms": 1,
"noofnights": 4,
"arrival": "2025-11-26",
"arrivaltime": null,
"departure": "2025-11-30",
"departuretime": null,
"gdsresnumber": "654987321",
"externalid": "",
"externalkey": "",
"externalreference": "",
"ratecategory": "CS",
"ratesegment": "",
"resmedium": "IN",
"ressource": "PR",
"marketsegment": "LI",
"noofcheckedinpax": 0,
"noofcheckedinrooms": 0,
"forecastnoofpaxnights": 4,
"forecastnoofroomnights": 4,
"forecastnoofadults": 1,
"forecastnoofchildren": 0,
"forecastnoofpax": 1,
"forecastrategross": 240,
"forecastratenet": 219.56,
"forecastlogisgross": 190,
"forecastlogisnet": 177.56,
"packages": "BB",
"hasautoservice": false,
"currency": "",
"commentcentral": "",
"commenttechnical": "",
"paymentinstructions": "0",
"discountgroup": "",
"guaranteetype": "",
"salesdate": "2025-08-25",
"salescategory": "",
"reasonforcancellation": "",
"DEPOSIT": {
"AGREEMENT1": {
"duedate": null,
"amount": 0
}
},
"ORDERER": {
"ORDERER-OBJID": "4299",
"ORDERER-CENTRALID": "0",
"gstnr": 4068,
"name1": "Doe",
"name2": "John",
"country": "ES",
"subcountry": "11",
"postcode": "",
"city": "",
"street": "",
"phone": "+491626435273",
"email1": "John.doe@email.com",
"mobile1": "",
"hqmatchadm": "",
"hqmatchisn": "",
"hqmatchsm": "",
"matchcode": "",
"iata": "",
"qualityflag": ""
},
"TRAVELAGENCY": {
"TRAVELAGENCY-OBJID": "0",
"TRAVELAGENCY-CENTRALID": "0",
"gstnr": 0,
"name1": "",
"name2": "",
"country": "",
"subcountry": "",
"postcode": "",
"city": "",
"street": "",
"phone": "",
"email1": "",
"mobile1": "",
"hqmatchadm": "",
"hqmatchisn": "",
"hqmatchsm": "",
"matchcode": "",
"iata": "",
"qualityflag": ""
},
"TRAVELPOINT": {
"TRAVELPOINT-OBJID": "0",
"TRAVELPOINT-CENTRALID": "0",
"gstnr": 0,
"name1": "",
"name2": "",
"country": "",
"subcountry": "",
"postcode": "",
"city": "",
"street": "",
"phone": "",
"email1": "",
"mobile1": "",
"hqmatchadm": "",
"hqmatchisn": "",
"hqmatchsm": "",
"matchcode": "",
"iata": "",
"qualityflag": ""
}
}
]
}
}
<?xml version="1.0" encoding="UTF-8"?>
<SOAP-ENV:Envelope xmlns:SOAP-ENV="http://schemas.xmlsoap.org/soap/envelope/" xmlns:xsi="http://www.w3.org/2001/XMLSchema-instance" xmlns:xsd="http://www.w3.org/2001/XMLSchema">
<SOAP-ENV:Body>
<S_RESERVATION_SEARCHResponse xmlns="http://www.gubse.com/IFS/Services_v2.0.xsd">
<Result>
<Success>true</Success>
<ErrorMsg/>
<MSG-LIST/>
</Result>
<RESERVATIONS>
<RESERVATION>
<RESERVATION-OBJID>8885</RESERVATION-OBJID>
<RESERVATION-CENTRALID>0</RESERVATION-CENTRALID>
<hotel>1</hotel>
<resno>20007766</resno>
<subno>1</subno>
<restype>1</restype>
<internalrestype>1</internalrestype>
<cancellationdate/>
<noofrooms>1</noofrooms>
<noofnights>4</noofnights>
<arrival>2025-11-26</arrival>
<arrivaltime/>
<departure>2025-11-30</departure>
<departuretime/>
<gdsresnumber>654987321</gdsresnumber>
<externalid/>
<externalkey/>
<externalreference/>
<ratecategory>CS</ratecategory>
<ratesegment/>
<resmedium>IN</resmedium>
<ressource>PR</ressource>
<marketsegment>LI</marketsegment>
<noofcheckedinpax>0</noofcheckedinpax>
<noofcheckedinrooms>0</noofcheckedinrooms>
<forecastnoofpaxnights>4</forecastnoofpaxnights>
<forecastnoofroomnights>4</forecastnoofroomnights>
<forecastnoofadults>1</forecastnoofadults>
<forecastnoofchildren>0</forecastnoofchildren>
<forecastnoofpax>1</forecastnoofpax>
<forecastrategross>240</forecastrategross>
<forecastratenet>219.56</forecastratenet>
<forecastlogisgross>190</forecastlogisgross>
<forecastlogisnet>177.56</forecastlogisnet>
<packages>BB</packages>
<hasautoservice>0</hasautoservice>
<currency/>
<commentcentral/>
<commenttechnical/>
<paymentinstructions>0</paymentinstructions>
<discountgroup/>
<guaranteetype/>
<salesdate>2025-08-25</salesdate>
<salescategory/>
<reasonforcancellation/>
<DEPOSIT>
<AGREEMENT1>
<duedate/>
<amount>0</amount>
</AGREEMENT1>
</DEPOSIT>
<ORDERER>
<ORDERER-OBJID>4299</ORDERER-OBJID>
<ORDERER-CENTRALID>0</ORDERER-CENTRALID>
<gstnr>4068</gstnr>
<name1>Doe</name1>
<name2>John</name2>
<country>ES</country>
<subcountry>11</subcountry>
<postcode/>
<city/>
<street/>
<phone>+491626435273</phone>
<email1>John.doe@email.com</email1>
<mobile1/>
<hqmatchadm/>
<hqmatchisn/>
<hqmatchsm/>
<matchcode/>
<iata/>
<qualityflag/>
</ORDERER>
<TRAVELAGENCY>
<TRAVELAGENCY-OBJID>0</TRAVELAGENCY-OBJID>
<TRAVELAGENCY-CENTRALID>0</TRAVELAGENCY-CENTRALID>
<gstnr>0</gstnr>
<name1/>
<name2/>
<country/>
<subcountry/>
<postcode/>
<city/>
<street/>
<phone/>
<email1/>
<mobile1/>
<hqmatchadm/>
<hqmatchisn/>
<hqmatchsm/>
<matchcode/>
<iata/>
<qualityflag/>
</TRAVELAGENCY>
<TRAVELPOINT>
<TRAVELPOINT-OBJID>0</TRAVELPOINT-OBJID>
<TRAVELPOINT-CENTRALID>0</TRAVELPOINT-CENTRALID>
<gstnr>0</gstnr>
<name1/>
<name2/>
<country/>
<subcountry/>
<postcode/>
<city/>
<street/>
<phone/>
<email1/>
<mobile1/>
<hqmatchadm/>
<hqmatchisn/>
<hqmatchsm/>
<matchcode/>
<iata/>
<qualityflag/>
</TRAVELPOINT>
</RESERVATION>
</RESERVATIONS>
</S_RESERVATION_SEARCHResponse>
</SOAP-ENV:Body>
</SOAP-ENV:Envelope>
Sample Request β S_RESERVATION_GET
{
"TransactionID": "",
"Authentication": {
"SecurityID": ""
},
"RESERVATION": {
"RESERVATION-OBJID": 8885
}
}
<?xml version="1.0" encoding="utf-8"?>
<soap:Envelope xmlns:soap="http://schemas.xmlsoap.org/soap/envelope/">
<soap:Body>
<S_RESERVATION_GETRequest>
<TransactionID></TransactionID>
<Authentication>
<SecurityID>Access token</SecurityID>
</Authentication>
<RESERVATION>
<RESERVATION-OBJID>8885</RESERVATION-OBJID>
</RESERVATION>
</S_RESERVATION_GETRequest>
</soap:Body>
</soap:Envelope>
Sample Response β S_RESERVATION_GET
{
"TransactionID": "",
"Result": {
"Success": true,
"ErrorMsg": "",
"MSG-LIST": {
"MSG-ENTRY": []
}
},
"RESERVATION": {
"RESERVATION-OBJID": "8885",
"RESERVATION-CENTRALID": "0",
"hotel": 1,
"resno": 20007766,
"subno": 1,
"restype": "1",
"internalrestype": "1",
"optiontodate": null,
"cancellationdate": null,
"noofrooms": 1,
"noofnights": 4,
"arrival": "2025-11-26",
"arrivaltime": null,
"departure": "2025-11-30",
"departuretime": null,
"gdsresnumber": "654987321",
"externalid": "",
"externalkey": "",
"externalreference": "",
"category": "CD",
"ratecategory": "CS",
"ratesegment": "",
"marketsegment": "LI",
"resmedium": "IN",
"ressource": "PR",
"channel": "2",
"nn1": "",
"forecastnoofadults": 1,
"forecastnoofchildren": 0,
"forecastnoofpax": 1,
"forecastrategross": 240,
"forecastratenet": 219.56,
"currency": "",
"commentadditional": "",
"commenttechnical": "",
"commentinternet": "",
"commentcentral": "",
"commentinvoice": "",
"noofpax": 1,
"noofchildren": 0,
"noofadults": 1,
"rateassignedto": 0,
"ratesfixed": true,
"paymentinstructions": "0",
"hasautoservice": false,
"payminstrautoservice": "0",
"discountgroup": "",
"creationdate": "2025-08-25",
"housekeepinggreenoptiondays": "0",
"guaranteetype": "",
"cancellationpolicy": "",
"reasonforcancellation": "",
"note": "",
"hasprecheckin": false,
"hasprecheckout": false,
"salescategory": "",
"salesdate": "2025-08-25",
"assignment": "",
"ORDERER": {
"ORDERER-OBJID": "4299",
"ORDERER-CENTRALID": "0",
"name1": "Doe",
"name2": "John",
"country": "ES",
"subcountry": "11",
"postcode": "",
"city": "",
"street": "",
"phone": "+491626435273",
"email1": "John.doe@email.com",
"mobile1": "",
"hqmatchadm": "",
"hqmatchisn": "",
"hqmatchsm": "",
"matchcode": "",
"iata": "",
"guestType": "1"
},
"TRAVELAGENCY": {
"TRAVELAGENCY-OBJID": "0",
"TRAVELAGENCY-CENTRALID": "0",
"name1": "",
"name2": "",
"country": "",
"subcountry": "",
"postcode": "",
"city": "",
"street": "",
"phone": "",
"email1": "",
"mobile1": "",
"hqmatchadm": "",
"hqmatchisn": "",
"hqmatchsm": "",
"matchcode": "",
"iata": "",
"guestType": ""
},
"TRAVELPOINT": {
"TRAVELPOINT-OBJID": "0",
"TRAVELPOINT-CENTRALID": "0",
"name1": "",
"name2": "",
"country": "",
"subcountry": "",
"postcode": "",
"city": "",
"street": "",
"phone": "",
"email1": "",
"mobile1": "",
"hqmatchadm": "",
"hqmatchisn": "",
"hqmatchsm": "",
"matchcode": "",
"iata": "",
"guestType": ""
},
"RESERVATIONPACKAGES": {
"RESERVATIONPACKAGE": [
{
"RESERVATIONPACKAGE-OBJID": "183739",
"service": "BB",
"datefrom": "2025-11-26",
"dateto": "2025-11-30",
"quantity": 1,
"priceperunit": 60,
"totalprice": 60,
"currency": ""
}
]
},
"EXTERNALIDS": {},
"ROOMS": {
"ROOM": [
{
"ROOMINGLIST-OBJID": "15920",
"ROOM-OBJID": "0",
"category": "CD",
"datefrom": "2025-11-26",
"dateto": "2025-11-30",
"noofpax": 1,
"noofchildren": 0,
"noofadults": 1,
"noofnights": 4,
"room": "",
"hasprecheckin": false,
"salescategory": "",
"PERSON": [
{
"PERSON-OBJID": "15920",
"persontype": "1A",
"name1": "Doe",
"name2": "John",
"sex": "1",
"title": "",
"birthdate": "2000-01-01",
"address": "1",
"country": "ES",
"city": "",
"street": "",
"postcode": "",
"subcountry": "11",
"marketsegment": "LI",
"salutation": "1",
"email1": "John.doe@email.com",
"mobile1": "",
"ratecategory": "CS",
"datefrom": "2025-11-26",
"arrivaltime": null,
"dateto": "2025-11-30",
"departuretime": null,
"vip": "V1",
"vip2": "10",
"personStatus": "ROOMRESERVED",
"nationality": "DE",
"housekeepinggreenoptiondays": "0",
"qrcode": "#SQR_V2/15920/20007766_1/1",
"externalqrcode": "",
"hasprecheckin": false,
"hasprecheckout": false,
"salescategory": "",
"GUEST-IDS": {},
"LOYALTY-CARDS": {},
"GUEST": {
"GUEST-OBJID": "4299",
"GUEST-CENTRALID": "0",
"language": "DE",
"location2": "",
"savecontactdata": "",
"phone1": "+491626435273",
"matchcode": "",
"documentnumber": "123456789",
"documenttype": "PA",
"COMMENTS": {
"general": "",
"housekeeping": ""
}
},
"REGISTRATIONCARD": {
"REGISTRATIONCARD-OBJID": "15920"
},
"PERSONPACKAGES": {
"PERSONPACKAGE": [
{
"PERSONPACKAGE-OBJID": "183740",
"service": "BB",
"datefrom": "2025-11-26",
"dateto": "2025-11-30",
"quantity": 1,
"priceperunit": 60,
"totalprice": 60,
"currency": ""
}
]
},
"AMENITIES": {},
"WALLET": {
"googlewalletpassurl": "",
"applewalletpassurl": ""
},
"COMMENTS": {
"general": "",
"housekeeping": ""
},
"ACCOUNTS": {}
}
]
}
]
},
"DEPOSIT": {
"AGREEMENT1": {
"duedate": null,
"amount": 0
},
"AGREEMENT2": {
"duedate": null,
"amount": 0
},
"AGREEMENT3": {
"duedate": null,
"amount": 0
},
"SUMMARY": {
"depositdue": 0,
"depositduedate": "2025-06-06",
"depositpayed": 0,
"depositpayeddate": null,
"depositopen": 0,
"depositrequired": 0
}
},
"COMMISSIONS": {
"commissionbasegross": 0,
"commissionbasenet": 0,
"commissionpercorderer": 0,
"commissionamountorderer": 0,
"commissionperctravelagency": 0,
"commissionamounttravelagency": 0,
"commissionperctravelpoint": 0,
"commissionamounttravelpoint": 0,
"commissionperccentralres": 0,
"commissionamountcentralres": 0,
"commissioncentralservices": 0,
"commissiontohotel": 0,
"gststatisticscommissiongross": 0,
"gststatisticscommissionnet": 0,
"forecastrategrossaftercommission": 240,
"forecastratenetaftercommission": 219.56
},
"ACCOUNTS": {}
}
}
<?xml version="1.0" encoding="UTF-8"?>
<SOAP-ENV:Envelope xmlns:SOAP-ENV="http://schemas.xmlsoap.org/soap/envelope/" xmlns:xsi="http://www.w3.org/2001/XMLSchema-instance" xmlns:xsd="http://www.w3.org/2001/XMLSchema">
<SOAP-ENV:Body>
<S_RESERVATION_GETResponse xmlns="http://www.gubse.com/IFS/Services_v2.0.xsd">
<TransactionID></TransactionID>
<Result>
<Success>true</Success>
<ErrorMsg/>
<MSG-LIST/>
</Result>
<RESERVATION>
<RESERVATION-OBJID>8885</RESERVATION-OBJID>
<RESERVATION-CENTRALID>0</RESERVATION-CENTRALID>
<hotel>1</hotel>
<resno>20007766</resno>
<subno>1</subno>
<restype>1</restype>
<internalrestype>1</internalrestype>
<optiontodate/>
<cancellationdate/>
<noofrooms>1</noofrooms>
<noofnights>4</noofnights>
<arrival>2025-11-26</arrival>
<arrivaltime/>
<departure>2025-11-30</departure>
<departuretime/>
<gdsresnumber>654987321</gdsresnumber>
<externalid/>
<externalkey/>
<externalreference/>
<category>CD</category>
<ratecategory>CS</ratecategory>
<ratesegment/>
<marketsegment>LI</marketsegment>
<resmedium>IN</resmedium>
<ressource>PR</ressource>
<channel>2</channel>
<nn1/>
<forecastnoofadults>1</forecastnoofadults>
<forecastnoofchildren>0</forecastnoofchildren>
<forecastnoofpax>1</forecastnoofpax>
<forecastrategross>240</forecastrategross>
<forecastratenet>219.56</forecastratenet>
<currency/>
<commentadditional/>
<commenttechnical/>
<commentinternet/>
<commentcentral/>
<commentinvoice/>
<noofpax>1</noofpax>
<noofchildren>0</noofchildren>
<noofadults>1</noofadults>
<rateassignedto>0</rateassignedto>
<ratesfixed>1</ratesfixed>
<paymentinstructions>0</paymentinstructions>
<hasautoservice>0</hasautoservice>
<payminstrautoservice>0</payminstrautoservice>
<discountgroup/>
<creationdate>2025-08-25</creationdate>
<housekeepinggreenoptiondays>0</housekeepinggreenoptiondays>
<guaranteetype/>
<cancellationpolicy/>
<reasonforcancellation/>
<note/>
<hasprecheckin>0</hasprecheckin>
<hasprecheckout>0</hasprecheckout>
<salescategory/>
<salesdate>2025-08-25</salesdate>
<assignment/>
<ORDERER>
<ORDERER-OBJID>4299</ORDERER-OBJID>
<ORDERER-CENTRALID>0</ORDERER-CENTRALID>
<name1>Doe</name1>
<name2>John</name2>
<country>ES</country>
<subcountry>11</subcountry>
<postcode/>
<city/>
<street/>
<phone>+491626435273</phone>
<email1>John.doe@email.com</email1>
<mobile1/>
<hqmatchadm/>
<hqmatchisn/>
<hqmatchsm/>
<matchcode/>
<iata/>
<guestType>1</guestType>
</ORDERER>
<TRAVELAGENCY>
<TRAVELAGENCY-OBJID>0</TRAVELAGENCY-OBJID>
<TRAVELAGENCY-CENTRALID>0</TRAVELAGENCY-CENTRALID>
<name1/>
<name2/>
<country/>
<subcountry/>
<postcode/>
<city/>
<street/>
<phone/>
<email1/>
<mobile1/>
<hqmatchadm/>
<hqmatchisn/>
<hqmatchsm/>
<matchcode/>
<iata/>
<guestType/>
</TRAVELAGENCY>
<TRAVELPOINT>
<TRAVELPOINT-OBJID>0</TRAVELPOINT-OBJID>
<TRAVELPOINT-CENTRALID>0</TRAVELPOINT-CENTRALID>
<name1/>
<name2/>
<country/>
<subcountry/>
<postcode/>
<city/>
<street/>
<phone/>
<email1/>
<mobile1/>
<hqmatchadm/>
<hqmatchisn/>
<hqmatchsm/>
<matchcode/>
<iata/>
<guestType/>
</TRAVELPOINT>
<RESERVATIONPACKAGES>
<RESERVATIONPACKAGE>
<RESERVATIONPACKAGE-OBJID>183739</RESERVATIONPACKAGE-OBJID>
<service>BB</service>
<datefrom>2025-11-26</datefrom>
<dateto>2025-11-30</dateto>
<quantity>1</quantity>
<priceperunit>60</priceperunit>
<totalprice>60</totalprice>
<currency/>
</RESERVATIONPACKAGE>
</RESERVATIONPACKAGES>
<EXTERNALIDS/>
<ROOMS>
<ROOM>
<ROOMINGLIST-OBJID>15920</ROOMINGLIST-OBJID>
<ROOM-OBJID>0</ROOM-OBJID>
<category>CD</category>
<datefrom>2025-11-26</datefrom>
<dateto>2025-11-30</dateto>
<noofpax>1</noofpax>
<noofchildren>0</noofchildren>
<noofadults>1</noofadults>
<noofnights>4</noofnights>
<room/>
<hasprecheckin>0</hasprecheckin>
<salescategory/>
<PERSON>
<PERSON-OBJID>15920</PERSON-OBJID>
<persontype>1A</persontype>
<name1>Doe</name1>
<name2>John</name2>
<sex>1</sex>
<title/>
<birthdate>2000-01-01</birthdate>
<address>1</address>
<country>ES</country>
<city/>
<street/>
<postcode/>
<subcountry>11</subcountry>
<marketsegment>LI</marketsegment>
<salutation>1</salutation>
<email1>John.doe@email.com</email1>
<mobile1/>
<ratecategory>CS</ratecategory>
<datefrom>2025-11-26</datefrom>
<arrivaltime/>
<dateto>2025-11-30</dateto>
<departuretime/>
<vip>V1</vip>
<vip2>10</vip2>
<personStatus>ROOMRESERVED</personStatus>
<nationality>DE</nationality>
<housekeepinggreenoptiondays>0</housekeepinggreenoptiondays>
<qrcode>#SQR_V2/15920/20007766_1/1</qrcode>
<externalqrcode/>
<hasprecheckin>0</hasprecheckin>
<hasprecheckout>0</hasprecheckout>
<salescategory/>
<GUEST-IDS/>
<LOYALTY-CARDS/>
<GUEST>
<GUEST-OBJID>4299</GUEST-OBJID>
<GUEST-CENTRALID>0</GUEST-CENTRALID>
<language>DE</language>
<location2/>
<savecontactdata/>
<phone1>+491626435273</phone1>
<matchcode/>
<documentnumber>123456789</documentnumber>
<documenttype>PA</documenttype>
<COMMENTS>
<general/>
<housekeeping/>
</COMMENTS>
</GUEST>
<REGISTRATIONCARD>
<REGISTRATIONCARD-OBJID>15920</REGISTRATIONCARD-OBJID>
</REGISTRATIONCARD>
<PERSONPACKAGES>
<PERSONPACKAGE>
<PERSONPACKAGE-OBJID>183740</PERSONPACKAGE-OBJID>
<service>BB</service>
<datefrom>2025-11-26</datefrom>
<dateto>2025-11-30</dateto>
<quantity>1</quantity>
<priceperunit>60</priceperunit>
<totalprice>60</totalprice>
<currency/>
</PERSONPACKAGE>
</PERSONPACKAGES>
<AMENITIES/>
<WALLET>
<googlewalletpassurl/>
<applewalletpassurl/>
</WALLET>
<COMMENTS>
<general/>
<housekeeping/>
</COMMENTS>
<ACCOUNTS/>
</PERSON>
</ROOM>
</ROOMS>
<DEPOSIT>
<AGREEMENT1>
<duedate/>
<amount>0</amount>
</AGREEMENT1>
<AGREEMENT2>
<duedate/>
<amount>0</amount>
</AGREEMENT2>
<AGREEMENT3>
<duedate/>
<amount>0</amount>
</AGREEMENT3>
<SUMMARY>
<depositdue>0</depositdue>
<depositduedate>2025-09-12</depositduedate>
<depositpayed>0</depositpayed>
<depositpayeddate/>
<depositopen>0</depositopen>
<depositrequired>0</depositrequired>
</SUMMARY>
</DEPOSIT>
<COMMISSIONS>
<commissionbasegross>0</commissionbasegross>
<commissionbasenet>0</commissionbasenet>
<commissionpercorderer>0</commissionpercorderer>
<commissionamountorderer>0</commissionamountorderer>
<commissionperctravelagency>0</commissionperctravelagency>
<commissionamounttravelagency>0</commissionamounttravelagency>
<commissionperctravelpoint>0</commissionperctravelpoint>
<commissionamounttravelpoint>0</commissionamounttravelpoint>
<commissionperccentralres>0</commissionperccentralres>
<commissionamountcentralres>0</commissionamountcentralres>
<commissioncentralservices>0</commissioncentralservices>
<commissiontohotel>0</commissiontohotel>
<gststatisticscommissiongross>0</gststatisticscommissiongross>
<gststatisticscommissionnet>0</gststatisticscommissionnet>
<forecastrategrossaftercommission>240</forecastrategrossaftercommission>
<forecastratenetaftercommission>219.56</forecastratenetaftercommission>
</COMMISSIONS>
<ACCOUNTS/>
</RESERVATION>
</S_RESERVATION_GETResponse>
</SOAP-ENV:Body>
</SOAP-ENV:Envelope>
Stay up to date with any changes to reservation data in real-time.
This process involves:
S_RESERVATION_COMPLETE_PUSH: Sends a full reservation object when a reservation is created, modified, or canceled.S_RESERVATION_PUSH (optional): Sends only the RESERVATION-OBJID, allowing you to fetch full details separately via S_RESERVATION_GET.S_RESERVATION_PUSH can significantly reduce payload size and traffic volume. It is recommended for high-frequency environments where lightweight updates are preferred.

Sample Request β S_RESERVATION_COMPLETE_PUSH
{
"AUTOTASK": {
"TASK-OBJID": "273659",
"RESERVATION": {
"RESERVATION-OBJID": "8920",
"RESERVATION-CENTRALID": "0",
"hotel": 1,
"HOTEL-UUID": "00000000-0001-2025-0304-122411.TEST",
"resno": 20007796,
"subno": 1,
"restype": "1",
"internalrestype": "1",
"cancellationdate": null,
"noofrooms": 1,
"noofnights": 4,
"arrival": "2025-09-12",
"arrivaltime": null,
"departure": "2025-09-16",
"departuretime": null,
"gdsresnumber": "654987321",
"externalid": "",
"externalkey": "",
"externalreference": "",
"ratecategory": "CS",
"ratesegment": "",
"marketsegment": "LI",
"resmedium": "IN",
"ressource": "PR",
"channel": "2",
"nn1": "",
"forecastnoofadults": 2,
"forecastnoofchildren": 1,
"forecastnoofpax": 3,
"forecastrategross": 776,
"forecastratenet": 686.56,
"hasautoservice": false,
"currency": "",
"commentcentral": "",
"commenttechnical": "",
"noofpax": 3,
"noofchildren": 1,
"noofadults": 2,
"rateassignedto": 0,
"discountgroup": "",
"cancellationpolicy": "",
"reasonforcancellation": "",
"note": "",
"hasprecheckin": false,
"hasprecheckout": false,
"salescategory": "",
"salesdate": "2025-09-12",
"assignment": "",
"ORDERER": {
"ORDERER-OBJID": "4299",
"ORDERER-CENTRALID": "0",
"name1": "Doe",
"name2": "John",
"country": "ES",
"subcountry": "11",
"postcode": "",
"city": "",
"street": "",
"phone": "+491626435273",
"email1": "John.doe@email.com",
"mobile1": "",
"hqmatchadm": "",
"hqmatchisn": "",
"hqmatchsm": "",
"matchcode": "",
"iata": ""
},
"TRAVELAGENCY": {
"TRAVELAGENCY-OBJID": "0",
"TRAVELAGENCY-CENTRALID": "0",
"name1": "",
"name2": "",
"country": "",
"subcountry": "",
"postcode": "",
"city": "",
"street": "",
"phone": "",
"email1": "",
"mobile1": "",
"hqmatchadm": "",
"hqmatchisn": "",
"hqmatchsm": "",
"matchcode": "",
"iata": ""
},
"TRAVELPOINT": {
"TRAVELPOINT-OBJID": "0",
"TRAVELPOINT-CENTRALID": "0",
"name1": "",
"name2": "",
"country": "",
"subcountry": "",
"postcode": "",
"city": "",
"street": "",
"phone": "",
"email1": "",
"mobile1": "",
"hqmatchadm": "",
"hqmatchisn": "",
"hqmatchsm": "",
"matchcode": "",
"iata": ""
},
"RESERVATIONPACKAGES": {
"RESERVATIONPACKAGE": [{
"RESERVATIONPACKAGE-OBJID": "185100",
"service": "BB",
"datefrom": "2025-09-12",
"dateto": "2025-09-16",
"quantity": 1,
"priceperunit": 104,
"totalprice": 104,
"currency": ""
}, {
"RESERVATIONPACKAGE-OBJID": "185101",
"service": "HP",
"datefrom": "2025-09-12",
"dateto": "2025-09-16",
"quantity": 1,
"priceperunit": 30,
"totalprice": 30,
"currency": ""
}]
},
"EXTERNALIDS": {
},
"ROOMS": {
"ROOM": [{
"ROOMINGLIST-OBJID": "15978",
"ROOM-OBJID": "0",
"category": "CD",
"datefrom": "2025-09-12",
"dateto": "2025-09-16",
"noofpax": 3,
"noofchildren": 1,
"noofadults": 2,
"noofnights": 4,
"room": "",
"hasprecheckin": false,
"salescategory": "",
"PERSON": [{
"PERSON-OBJID": "15978",
"guesttype": "1A",
"name1": "Doe",
"name2": "John",
"sex": "1",
"title": "",
"birthdate": "2000-01-01",
"address": "1",
"country": "ES",
"city": "",
"street": "",
"postcode": "",
"subcountry": "11",
"marketsegment": "LI",
"salutation": "1",
"email1": "John.doe@email.com",
"mobile1": "",
"ratecategory": "CS",
"datefrom": "2025-09-12",
"arrivaltime": null,
"dateto": "2025-09-16",
"departuretime": null,
"vip": "V1",
"vip2": "10",
"personStatus": "ROOMRESERVED",
"hasprecheckin": false,
"hasprecheckout": false,
"salescategory": "",
"GUEST-IDS": {
},
"LOYALTY-CARDS": {
},
"GUEST": {
"GUEST-OBJID": "4299",
"GUEST-CENTRALID": "0",
"language": "DE",
"location2": "",
"savecontactdata": "",
"phone1": "+491626435273",
"matchcode": "",
"COMMENTS": {
"general": "",
"housekeeping": ""
}
},
"REGISTRATIONCARD": {
"REGISTRATIONCARD-OBJID": "15978"
},
"PERSONPACKAGES": {
"PERSONPACKAGE": [{
"PERSONPACKAGE-OBJID": "185078",
"service": "BB",
"datefrom": "2025-09-12",
"dateto": "2025-09-16",
"quantity": 1,
"priceperunit": 104,
"totalprice": 104,
"currency": ""
}, {
"PERSONPACKAGE-OBJID": "185079",
"service": "HP",
"datefrom": "2025-09-12",
"dateto": "2025-09-16",
"quantity": 1,
"priceperunit": 30,
"totalprice": 30,
"currency": ""
}]
},
"COMMENTS": {
"general": "",
"housekeeping": ""
}
}, {
"PERSON-OBJID": "15979",
"guesttype": "1A",
"name1": "no name",
"name2": "",
"sex": "0",
"title": "",
"birthdate": null,
"address": "",
"country": "ES",
"city": "",
"street": "",
"postcode": "",
"subcountry": "11",
"marketsegment": "LI",
"salutation": "",
"email1": "",
"mobile1": "",
"ratecategory": "CS",
"datefrom": "2025-09-12",
"arrivaltime": null,
"dateto": "2025-09-16",
"departuretime": null,
"vip": "",
"vip2": "",
"personStatus": "RESERVED",
"hasprecheckin": false,
"hasprecheckout": false,
"salescategory": "",
"GUEST-IDS": {
},
"LOYALTY-CARDS": {
},
"GUEST": {
"GUEST-OBJID": "4452",
"GUEST-CENTRALID": "0",
"language": "DE",
"location2": "",
"savecontactdata": "",
"phone1": "",
"matchcode": "",
"COMMENTS": {
"general": "",
"housekeeping": ""
}
},
"REGISTRATIONCARD": {
"REGISTRATIONCARD-OBJID": "15979"
},
"PERSONPACKAGES": {
"PERSONPACKAGE": [{
"PERSONPACKAGE-OBJID": "185088",
"service": "BB",
"datefrom": "2025-09-12",
"dateto": "2025-09-16",
"quantity": 1,
"priceperunit": 0,
"totalprice": 0,
"currency": ""
}, {
"PERSONPACKAGE-OBJID": "185089",
"service": "HP",
"datefrom": "2025-09-12",
"dateto": "2025-09-16",
"quantity": 1,
"priceperunit": 30,
"totalprice": 30,
"currency": ""
}]
},
"COMMENTS": {
"general": "",
"housekeeping": ""
}
}, {
"PERSON-OBJID": "15980",
"guesttype": "2A",
"name1": "no name",
"name2": "",
"sex": "0",
"title": "",
"birthdate": null,
"address": "",
"country": "ES",
"city": "",
"street": "",
"postcode": "",
"subcountry": "11",
"marketsegment": "LI",
"salutation": "",
"email1": "",
"mobile1": "",
"ratecategory": "CS",
"datefrom": "2025-09-12",
"arrivaltime": null,
"dateto": "2025-09-16",
"departuretime": null,
"vip": "",
"vip2": "",
"personStatus": "RESERVED",
"hasprecheckin": false,
"hasprecheckout": false,
"salescategory": "",
"GUEST-IDS": {
},
"LOYALTY-CARDS": {
},
"GUEST": {
"GUEST-OBJID": "4453",
"GUEST-CENTRALID": "0",
"language": "DE",
"location2": "",
"savecontactdata": "",
"phone1": "",
"matchcode": "",
"COMMENTS": {
"general": "",
"housekeeping": ""
}
},
"REGISTRATIONCARD": {
"REGISTRATIONCARD-OBJID": "15980"
},
"PERSONPACKAGES": {
"PERSONPACKAGE": [{
"PERSONPACKAGE-OBJID": "185098",
"service": "BB",
"datefrom": "2025-09-12",
"dateto": "2025-09-16",
"quantity": 1,
"priceperunit": 0,
"totalprice": 0,
"currency": ""
}, {
"PERSONPACKAGE-OBJID": "185099",
"service": "HP",
"datefrom": "2025-09-12",
"dateto": "2025-09-16",
"quantity": 1,
"priceperunit": 30,
"totalprice": 30,
"currency": ""
}]
},
"COMMENTS": {
"general": "",
"housekeeping": ""
}
}]
}]
},
"DEPOSIT": {
"AGREEMENT1": {
"duedate": "2025-09-12",
"amount": 776
},
"AGREEMENT2": {
"duedate": null,
"amount": 0
},
"AGREEMENT3": {
"duedate": null,
"amount": 0
},
"SUMMARY": {
"depositdue": 776,
"depositduedate": "2025-09-12",
"depositpayed": 0,
"depositpayeddate": null,
"depositopen": 776,
"depositrequired": 776
}
}
}
}
}
<SOAP-ENV:Envelope xmlns:SOAP-ENV="http://schemas.xmlsoap.org/soap/envelope/" xmlns:xsi="http://www.w3.org/2001/XMLSchema-instance" xmlns:xsd="http://www.w3.org/2001/XMLSchema">
<SOAP-ENV:Body>
<S_RESERVATION_COMPLETE_PUSH xmlns="http://www.gubse.com/IFS/Notifications_v2.0.xsd">
<AUTOTASK>
<TASK-OBJID>274704</TASK-OBJID>
<RESERVATION>
<RESERVATION-OBJID>8926</RESERVATION-OBJID>
<RESERVATION-CENTRALID>0</RESERVATION-CENTRALID>
<hotel>1</hotel>
<HOTEL-UUID>00000000-0001-2025-0304-122411.TEST</HOTEL-UUID>
<resno>20007801</resno>
<subno>2</subno>
<restype>1</restype>
<internalrestype>1</internalrestype>
<cancellationdate/>
<noofrooms>1</noofrooms>
<noofnights>2</noofnights>
<arrival>2025-09-17</arrival>
<arrivaltime/>
<departure>2025-09-19</departure>
<departuretime/>
<gdsresnumber>85467891352</gdsresnumber>
<externalid/>
<externalkey/>
<externalreference/>
<ratecategory>CS</ratecategory>
<ratesegment/>
<marketsegment>LI</marketsegment>
<resmedium>IN</resmedium>
<ressource>PR</ressource>
<channel>2</channel>
<nn1/>
<forecastnoofadults>2</forecastnoofadults>
<forecastnoofchildren>1</forecastnoofchildren>
<forecastnoofpax>3</forecastnoofpax>
<forecastrategross>388</forecastrategross>
<forecastratenet>343.28</forecastratenet>
<hasautoservice>0</hasautoservice>
<currency/>
<commentcentral/>
<commenttechnical/>
<noofpax>3</noofpax>
<noofchildren>1</noofchildren>
<noofadults>2</noofadults>
<rateassignedto>0</rateassignedto>
<discountgroup/>
<cancellationpolicy/>
<reasonforcancellation/>
<note/>
<hasprecheckin>0</hasprecheckin>
<hasprecheckout>0</hasprecheckout>
<salescategory/>
<salesdate>2025-09-15</salesdate>
<assignment/>
<ORDERER>
<ORDERER-OBJID>4299</ORDERER-OBJID>
<ORDERER-CENTRALID>0</ORDERER-CENTRALID>
<name1>Doe</name1>
<name2>John</name2>
<country>ES</country>
<subcountry>11</subcountry>
<postcode/>
<city/>
<street/>
<phone>+491626435273</phone>
<email1>John.doe@email.com</email1>
<mobile1/>
<hqmatchadm/>
<hqmatchisn/>
<hqmatchsm/>
<matchcode/>
<iata/>
</ORDERER>
<TRAVELAGENCY>
<TRAVELAGENCY-OBJID>0</TRAVELAGENCY-OBJID>
<TRAVELAGENCY-CENTRALID>0</TRAVELAGENCY-CENTRALID>
<name1/>
<name2/>
<country/>
<subcountry/>
<postcode/>
<city/>
<street/>
<phone/>
<email1/>
<mobile1/>
<hqmatchadm/>
<hqmatchisn/>
<hqmatchsm/>
<matchcode/>
<iata/>
</TRAVELAGENCY>
<TRAVELPOINT>
<TRAVELPOINT-OBJID>0</TRAVELPOINT-OBJID>
<TRAVELPOINT-CENTRALID>0</TRAVELPOINT-CENTRALID>
<name1/>
<name2/>
<country/>
<subcountry/>
<postcode/>
<city/>
<street/>
<phone/>
<email1/>
<mobile1/>
<hqmatchadm/>
<hqmatchisn/>
<hqmatchsm/>
<matchcode/>
<iata/>
</TRAVELPOINT>
<RESERVATIONPACKAGES>
<RESERVATIONPACKAGE>
<RESERVATIONPACKAGE-OBJID>185442</RESERVATIONPACKAGE-OBJID>
<service>BB</service>
<datefrom>2025-09-17</datefrom>
<dateto>2025-09-19</dateto>
<quantity>1</quantity>
<priceperunit>104</priceperunit>
<totalprice>104</totalprice>
<currency/>
</RESERVATIONPACKAGE>
<RESERVATIONPACKAGE>
<RESERVATIONPACKAGE-OBJID>185443</RESERVATIONPACKAGE-OBJID>
<service>HP</service>
<datefrom>2025-09-17</datefrom>
<dateto>2025-09-19</dateto>
<quantity>1</quantity>
<priceperunit>30</priceperunit>
<totalprice>30</totalprice>
<currency/>
</RESERVATIONPACKAGE>
</RESERVATIONPACKAGES>
<EXTERNALIDS/>
<ROOMS>
<ROOM>
<ROOMINGLIST-OBJID>15989</ROOMINGLIST-OBJID>
<ROOM-OBJID>1232</ROOM-OBJID>
<category>CD</category>
<datefrom>2025-09-17</datefrom>
<dateto>2025-09-19</dateto>
<noofpax>3</noofpax>
<noofchildren>1</noofchildren>
<noofadults>2</noofadults>
<noofnights>2</noofnights>
<room>102</room>
<hasprecheckin>0</hasprecheckin>
<salescategory/>
<PERSON>
<PERSON-OBJID>15989</PERSON-OBJID>
<guesttype>1A</guesttype>
<name1>Doe</name1>
<name2>John</name2>
<sex>1</sex>
<title>2</title>
<birthdate>2000-01-01</birthdate>
<address>1</address>
<country>ES</country>
<city/>
<street/>
<postcode/>
<subcountry>11</subcountry>
<marketsegment>LI</marketsegment>
<salutation>1</salutation>
<email1>John.doe@email.com</email1>
<mobile1/>
<ratecategory>CS</ratecategory>
<datefrom>2025-09-17</datefrom>
<arrivaltime/>
<dateto>2025-09-19</dateto>
<departuretime/>
<vip>V1</vip>
<vip2>10</vip2>
<personStatus>ASSIGNED</personStatus>
<hasprecheckin>0</hasprecheckin>
<hasprecheckout>0</hasprecheckout>
<salescategory/>
<GUEST-IDS/>
<LOYALTY-CARDS/>
<GUEST>
<GUEST-OBJID>4299</GUEST-OBJID>
<GUEST-CENTRALID>0</GUEST-CENTRALID>
<language>DE</language>
<location2/>
<savecontactdata/>
<phone1>+491626435273</phone1>
<matchcode/>
<COMMENTS>
<general/>
<housekeeping/>
</COMMENTS>
</GUEST>
<REGISTRATIONCARD>
<REGISTRATIONCARD-OBJID>15986</REGISTRATIONCARD-OBJID>
</REGISTRATIONCARD>
<PERSONPACKAGES>
<PERSONPACKAGE>
<PERSONPACKAGE-OBJID>185430</PERSONPACKAGE-OBJID>
<service>BB</service>
<datefrom>2025-09-17</datefrom>
<dateto>2025-09-19</dateto>
<quantity>1</quantity>
<priceperunit>104</priceperunit>
<totalprice>104</totalprice>
<currency/>
</PERSONPACKAGE>
<PERSONPACKAGE>
<PERSONPACKAGE-OBJID>185431</PERSONPACKAGE-OBJID>
<service>HP</service>
<datefrom>2025-09-17</datefrom>
<dateto>2025-09-19</dateto>
<quantity>1</quantity>
<priceperunit>30</priceperunit>
<totalprice>30</totalprice>
<currency/>
</PERSONPACKAGE>
</PERSONPACKAGES>
<DOORLOCK>
<pin/>
<pinvaliduntildate/>
<pinvaliduntiltime/>
</DOORLOCK>
<COMMENTS>
<general/>
<housekeeping>Room close to lifts</housekeeping>
</COMMENTS>
</PERSON>
<PERSON>
<PERSON-OBJID>15990</PERSON-OBJID>
<guesttype>1A</guesttype>
<name1>Smith</name1>
<name2>Jane</name2>
<sex>2</sex>
<title/>
<birthdate/>
<address>2</address>
<country>ES</country>
<city/>
<street/>
<postcode/>
<subcountry>11</subcountry>
<marketsegment>LI</marketsegment>
<salutation>2</salutation>
<email1/>
<mobile1/>
<ratecategory>CS</ratecategory>
<datefrom>2025-09-17</datefrom>
<arrivaltime/>
<dateto>2025-09-19</dateto>
<departuretime/>
<vip/>
<vip2/>
<personStatus>ASSIGNED</personStatus>
<hasprecheckin>0</hasprecheckin>
<hasprecheckout>0</hasprecheckout>
<salescategory/>
<GUEST-IDS/>
<LOYALTY-CARDS/>
<GUEST>
<GUEST-OBJID>4452</GUEST-OBJID>
<GUEST-CENTRALID>0</GUEST-CENTRALID>
<language>DE</language>
<location2/>
<savecontactdata/>
<phone1/>
<matchcode/>
<COMMENTS>
<general/>
<housekeeping/>
</COMMENTS>
</GUEST>
<REGISTRATIONCARD>
<REGISTRATIONCARD-OBJID>15987</REGISTRATIONCARD-OBJID>
</REGISTRATIONCARD>
<PERSONPACKAGES>
<PERSONPACKAGE>
<PERSONPACKAGE-OBJID>185438</PERSONPACKAGE-OBJID>
<service>BB</service>
<datefrom>2025-09-17</datefrom>
<dateto>2025-09-19</dateto>
<quantity>1</quantity>
<priceperunit>0</priceperunit>
<totalprice>0</totalprice>
<currency/>
</PERSONPACKAGE>
<PERSONPACKAGE>
<PERSONPACKAGE-OBJID>185439</PERSONPACKAGE-OBJID>
<service>HP</service>
<datefrom>2025-09-17</datefrom>
<dateto>2025-09-19</dateto>
<quantity>1</quantity>
<priceperunit>30</priceperunit>
<totalprice>30</totalprice>
<currency/>
</PERSONPACKAGE>
</PERSONPACKAGES>
<DOORLOCK>
<pin/>
<pinvaliduntildate/>
<pinvaliduntiltime/>
</DOORLOCK>
<COMMENTS>
<general/>
<housekeeping/>
</COMMENTS>
</PERSON>
<PERSON>
<PERSON-OBJID>15991</PERSON-OBJID>
<guesttype>2A</guesttype>
<name1>no name</name1>
<name2/>
<sex>0</sex>
<title/>
<birthdate/>
<address/>
<country>ES</country>
<city/>
<street/>
<postcode/>
<subcountry>11</subcountry>
<marketsegment>LI</marketsegment>
<salutation/>
<email1/>
<mobile1/>
<ratecategory>CS</ratecategory>
<datefrom>2025-09-17</datefrom>
<arrivaltime/>
<dateto>2025-09-19</dateto>
<departuretime/>
<vip/>
<vip2/>
<personStatus>ASSIGNED</personStatus>
<hasprecheckin>0</hasprecheckin>
<hasprecheckout>0</hasprecheckout>
<salescategory/>
<GUEST-IDS/>
<LOYALTY-CARDS/>
<GUEST>
<GUEST-OBJID>4453</GUEST-OBJID>
<GUEST-CENTRALID>0</GUEST-CENTRALID>
<language>DE</language>
<location2/>
<savecontactdata/>
<phone1/>
<matchcode/>
<COMMENTS>
<general/>
<housekeeping/>
</COMMENTS>
</GUEST>
<REGISTRATIONCARD>
<REGISTRATIONCARD-OBJID>15988</REGISTRATIONCARD-OBJID>
</REGISTRATIONCARD>
<PERSONPACKAGES>
<PERSONPACKAGE>
<PERSONPACKAGE-OBJID>185446</PERSONPACKAGE-OBJID>
<service>BB</service>
<datefrom>2025-09-17</datefrom>
<dateto>2025-09-19</dateto>
<quantity>1</quantity>
<priceperunit>0</priceperunit>
<totalprice>0</totalprice>
<currency/>
</PERSONPACKAGE>
<PERSONPACKAGE>
<PERSONPACKAGE-OBJID>185447</PERSONPACKAGE-OBJID>
<service>HP</service>
<datefrom>2025-09-17</datefrom>
<dateto>2025-09-19</dateto>
<quantity>1</quantity>
<priceperunit>30</priceperunit>
<totalprice>30</totalprice>
<currency/>
</PERSONPACKAGE>
</PERSONPACKAGES>
<DOORLOCK>
<pin/>
<pinvaliduntildate/>
<pinvaliduntiltime/>
</DOORLOCK>
<COMMENTS>
<general/>
<housekeeping/>
</COMMENTS>
</PERSON>
</ROOM>
</ROOMS>
<DEPOSIT>
<AGREEMENT1>
<duedate/>
<amount>0</amount>
</AGREEMENT1>
<AGREEMENT2>
<duedate/>
<amount>0</amount>
</AGREEMENT2>
<AGREEMENT3>
<duedate/>
<amount>0</amount>
</AGREEMENT3>
<SUMMARY>
<depositdue>0</depositdue>
<depositduedate>2025-09-16</depositduedate>
<depositpayed>0</depositpayed>
<depositpayeddate/>
<depositopen>0</depositopen>
<depositrequired>0</depositrequired>
</SUMMARY>
</DEPOSIT>
</RESERVATION>
</AUTOTASK>
</S_RESERVATION_COMPLETE_PUSH>
</SOAP-ENV:Body>
</SOAP-ENV:Envelope>
Sample Response β S_RESERVATION_COMPLETE_PUSH
{
"Result": {
"Success": true,
"ErrorMsg": ""
}
}
<soapenv:Envelope xmlns:soapenv="http://schemas.xmlsoap.org/soap/envelope/" xmlns:envgen="http://soapenvelopegenerator.eduardocastro.info/" xmlns:wsdl="http://schemas.xmlsoap.org/wsdl/" xmlns:soap="http://schemas.xmlsoap.org/wsdl/soap/" xmlns:xsd="http://www.w3.org/2001/XMLSchema">
<soapenv:Header />
<soapenv:Body>
<S_RESERVATION_COMPLETE_PUSHResponse xmlns="PushNotifications">
<S_RESERVATION_COMPLETE_PUSHResult>
<Success>true</Success>
<ErrorMsg></ErrorMsg>
</S_RESERVATION_COMPLETE_PUSHResult>
</S_RESERVATION_COMPLETE_PUSHResponse>
</soapenv:Body>
</soapenv:Envelope>
Keep your in-house list updated in real-time by reacting to check-in and checkout notifications.
This process involves:
S_CI_ROOM_PUSH: Sent when a room or guest checks in. Includes guest details.S_CO_ROOM_PUSH: Sent when a room or guest checks out.personstatus field from the notification payload to determine each guest's actual status.
Triggered when a room checks in. Guest data is included in the payload.

Sample Notification Request β S_CI_ROOM_PUSH
{
"AUTOTASK": {
"TASK-OBJID": "273840",
"ROOM": {
"hotel": 1,
"HOTEL-UUID": "00000000-0001-2025-0304-122411.TEST",
"PCIID": "15978",
"PERSON-OBJID": "15978",
"salutation": "1",
"title": "2",
"name1": "Doe",
"name2": "John",
"vip": "V1",
"guesttype": "1A",
"marketsegment": "LI",
"datefrom": "2025-09-12",
"arrivaltime": "16:00:00",
"dateto": "2025-09-16",
"departuretime": "10:00:00",
"staydatefrom": "2025-09-12",
"staydateto": "2025-09-16",
"sharedroom": false,
"documenttype": "PA",
"documentnumber": "123456789",
"language": "DE",
"internetpassword": "",
"GUEST-OBJID": "4299",
"GUEST-CENTRALID": "0",
"RESERVATION": {
"RESERVATION-OBJID": "8920",
"RESERVATION-CENTRALID": "0"
},
"GUEST-IDS": {
},
"ROOMBOOKING": {
"ROOMDETAILS": {
"room": "202",
"roomtype": "ROOM",
"category": "CD",
"roomlocation": "NB",
"paytv": "1",
"ROOMEXTENSIONS": {
},
"BEDSINROOM": {
},
"ROOMSINSUITE": {
}
},
"DOORLOCK": {
"pin": "",
"pinvaliduntildate": null,
"pinvaliduntiltime": null
}
},
"ROOMINGLIST": {
"PERSON": [{
"hotel": 1,
"HOTEL-UUID": "00000000-0001-2025-0304-122411.TEST",
"PCIID": "15978",
"PERSON-OBJID": "15978",
"salutation": "1",
"title": "2",
"name1": "Doe",
"name2": "John",
"vip": "V1",
"guesttype": "1A",
"marketsegment": "LI",
"datefrom": "2025-09-12",
"arrivaltime": "16:00:00",
"dateto": "2025-09-16",
"departuretime": "10:00:00",
"staydatefrom": "2025-09-12",
"staydateto": "2025-09-16",
"personStatus": "CHECKEDIN",
"documenttype": "PA",
"documentnumber": "123456789",
"language": "DE",
"internetpassword": "",
"GUEST-OBJID": "4299",
"GUEST-CENTRALID": "0"
}, {
"hotel": 1,
"HOTEL-UUID": "00000000-0001-2025-0304-122411.TEST",
"PCIID": "15979",
"PERSON-OBJID": "15979",
"salutation": "2",
"title": "",
"name1": "Smith",
"name2": "Jane",
"vip": "",
"guesttype": "1A",
"marketsegment": "LI",
"datefrom": "2025-09-12",
"arrivaltime": null,
"dateto": "2025-09-16",
"departuretime": null,
"staydatefrom": "2025-09-12",
"staydateto": "2025-09-16",
"personStatus": "CHECKEDIN",
"documenttype": "",
"documentnumber": "",
"language": "DE",
"internetpassword": "",
"GUEST-OBJID": "4452",
"GUEST-CENTRALID": "0"
}, {
"hotel": 1,
"HOTEL-UUID": "00000000-0001-2025-0304-122411.TEST",
"PCIID": "15980",
"PERSON-OBJID": "15980",
"salutation": "",
"title": "",
"name1": "no name",
"name2": "",
"vip": "",
"guesttype": "2A",
"marketsegment": "LI",
"datefrom": "2025-09-12",
"arrivaltime": null,
"dateto": "2025-09-16",
"departuretime": null,
"staydatefrom": "2025-09-12",
"staydateto": "2025-09-16",
"personStatus": "CHECKEDIN",
"documenttype": "",
"documentnumber": "",
"language": "DE",
"internetpassword": "",
"GUEST-OBJID": "4453",
"GUEST-CENTRALID": "0"
}]
}
}
}
}
<SOAP-ENV:Envelope xmlns:SOAP-ENV="http://schemas.xmlsoap.org/soap/envelope/" xmlns:xsi="http://www.w3.org/2001/XMLSchema-instance" xmlns:xsd="http://www.w3.org/2001/XMLSchema">
<SOAP-ENV:Body>
<S_CI_ROOM_PUSHNotification xmlns="http://www.gubse.com/IFS/Notifications_v2.0.xsd">
<AUTOTASK>
<TASK-OBJID>274834</TASK-OBJID>
<ROOM>
<hotel>1</hotel>
<HOTEL-UUID>00000000-0001-2025-0304-122411.TEST</HOTEL-UUID>
<PCIID>15993</PCIID>
<PERSON-OBJID>15993</PERSON-OBJID>
<salutation>1</salutation>
<title>2</title>
<name1>Doe</name1>
<name2>John</name2>
<vip>V1</vip>
<guesttype>1A</guesttype>
<marketsegment>LI</marketsegment>
<datefrom>2025-09-16</datefrom>
<arrivaltime/>
<dateto>2025-09-18</dateto>
<departuretime/>
<staydatefrom>2025-09-16</staydatefrom>
<staydateto>2025-09-18</staydateto>
<sharedroom>0</sharedroom>
<documenttype>PA</documenttype>
<documentnumber>123456789</documentnumber>
<language>DE</language>
<internetpassword/>
<GUEST-OBJID>4299</GUEST-OBJID>
<GUEST-CENTRALID>0</GUEST-CENTRALID>
<RESERVATION>
<RESERVATION-OBJID>8928</RESERVATION-OBJID>
<RESERVATION-CENTRALID>0</RESERVATION-CENTRALID>
</RESERVATION>
<GUEST-IDS/>
<ROOMBOOKING>
<ROOMDETAILS>
<room>208</room>
<roomtype>ROOM</roomtype>
<category>CD</category>
<roomlocation>NB</roomlocation>
<paytv>1</paytv>
<ROOMEXTENSIONS>
<ROOMEXTENSION>
<phone>00301</phone>
</ROOMEXTENSION>
</ROOMEXTENSIONS>
<BEDSINROOM/>
<ROOMSINSUITE/>
</ROOMDETAILS>
<DOORLOCK>
<pin/>
<pinvaliduntildate/>
<pinvaliduntiltime/>
</DOORLOCK>
</ROOMBOOKING>
<ROOMINGLIST>
<PERSON>
<hotel>1</hotel>
<HOTEL-UUID>00000000-0001-2025-0304-122411.TEST</HOTEL-UUID>
<PCIID>15993</PCIID>
<PERSON-OBJID>15993</PERSON-OBJID>
<salutation>1</salutation>
<title>2</title>
<name1>Doe</name1>
<name2>John</name2>
<vip>V1</vip>
<guesttype>1A</guesttype>
<marketsegment>LI</marketsegment>
<datefrom>2025-09-16</datefrom>
<arrivaltime/>
<dateto>2025-09-18</dateto>
<departuretime/>
<staydatefrom>2025-09-16</staydatefrom>
<staydateto>2025-09-18</staydateto>
<personStatus>CHECKEDIN</personStatus>
<documenttype>PA</documenttype>
<documentnumber>123456789</documentnumber>
<language>DE</language>
<internetpassword/>
<GUEST-OBJID>4299</GUEST-OBJID>
<GUEST-CENTRALID>0</GUEST-CENTRALID>
</PERSON>
<PERSON>
<hotel>1</hotel>
<HOTEL-UUID>00000000-0001-2025-0304-122411.TEST</HOTEL-UUID>
<PCIID>15994</PCIID>
<PERSON-OBJID>15994</PERSON-OBJID>
<salutation>2</salutation>
<title/>
<name1>Smith</name1>
<name2>Jane</name2>
<vip/>
<guesttype>1A</guesttype>
<marketsegment>LI</marketsegment>
<datefrom>2025-09-16</datefrom>
<arrivaltime/>
<dateto>2025-09-18</dateto>
<departuretime/>
<staydatefrom>2025-09-16</staydatefrom>
<staydateto>2025-09-18</staydateto>
<personStatus>CHECKEDIN</personStatus>
<documenttype/>
<documentnumber/>
<language>DE</language>
<internetpassword/>
<GUEST-OBJID>4452</GUEST-OBJID>
<GUEST-CENTRALID>0</GUEST-CENTRALID>
</PERSON>
<PERSON>
<hotel>1</hotel>
<HOTEL-UUID>00000000-0001-2025-0304-122411.TEST</HOTEL-UUID>
<PCIID>15995</PCIID>
<PERSON-OBJID>15995</PERSON-OBJID>
<salutation/>
<title/>
<name1>no name</name1>
<name2/>
<vip/>
<guesttype>2A</guesttype>
<marketsegment>LI</marketsegment>
<datefrom>2025-09-16</datefrom>
<arrivaltime/>
<dateto>2025-09-18</dateto>
<departuretime/>
<staydatefrom>2025-09-16</staydatefrom>
<staydateto>2025-09-18</staydateto>
<personStatus>CHECKEDIN</personStatus>
<documenttype/>
<documentnumber/>
<language>DE</language>
<internetpassword/>
<GUEST-OBJID>4453</GUEST-OBJID>
<GUEST-CENTRALID>0</GUEST-CENTRALID>
</PERSON>
</ROOMINGLIST>
</ROOM>
</AUTOTASK>
</S_CI_ROOM_PUSHNotification>
</SOAP-ENV:Body>
</SOAP-ENV:Envelope>
Sample Notification Response β S_CI_ROOM_PUSH
{
"Result": {
"Success": true,
"ErrorMsg": ""
}
}
<soapenv:Envelope xmlns:soapenv="http://schemas.xmlsoap.org/soap/envelope/" xmlns:envgen="http://soapenvelopegenerator.eduardocastro.info/" xmlns:wsdl="http://schemas.xmlsoap.org/wsdl/" xmlns:soap="http://schemas.xmlsoap.org/wsdl/soap/" xmlns:xsd="http://www.w3.org/2001/XMLSchema">
<soapenv:Header />
<soapenv:Body>
<S_CI_ROOM_PUSHResponse xmlns="PushNotifications">
<S_CI_ROOM_PUSHResult>
<Success>true</Success>
<ErrorMsg></ErrorMsg>
</S_CI_ROOM_PUSHResult>
</S_CI_ROOM_PUSHResponse>
</soapenv:Body>
</soapenv:Envelope>
Triggered when a room checks out. Use this notification to update guest stay status or release room resources.

Sample Notification Request β S_CO_ROOM_PUSH
{
"AUTOTASK": {
"TASK-OBJID": "273995",
"ROOM": {
"hotel": 1,
"PCIID": "15978",
"PERSON-OBJID": "15978",
"salutation": "1",
"title": "2",
"name1": "Doe",
"name2": "John",
"vip": "V1",
"guesttype": "1A",
"marketsegment": "LI",
"datefrom": "2025-09-12",
"arrivaltime": "16:00:00",
"dateto": "2025-09-12",
"departuretime": "10:00:00",
"staydatefrom": "2025-09-12",
"staydateto": "2025-09-12",
"sharedroom": false,
"documenttype": "PA",
"documentnumber": "123456789",
"language": "DE",
"internetpassword": "",
"GUEST-OBJID": "4299",
"GUEST-CENTRALID": "0",
"RESERVATION": {
"RESERVATION-OBJID": "8920",
"RESERVATION-CENTRALID": "0"
},
"GUEST-IDS": {
},
"ROOMBOOKING": {
"ROOMDETAILS": {
"room": "119",
"roomtype": "ROOM",
"category": "BS",
"roomlocation": "NB",
"paytv": "1",
"ROOMEXTENSIONS": {
},
"BEDSINROOM": {
},
"ROOMSINSUITE": {
}
}
},
"ROOMINGLIST": {
"PERSON": [{
"hotel": 1,
"PCIID": "15978",
"PERSON-OBJID": "15978",
"salutation": "1",
"title": "2",
"name1": "Doe",
"name2": "John",
"vip": "V1",
"guesttype": "1A",
"marketsegment": "LI",
"datefrom": "2025-09-12",
"arrivaltime": "16:00:00",
"dateto": "2025-09-12",
"departuretime": "10:00:00",
"staydatefrom": "2025-09-12",
"staydateto": "2025-09-12",
"personStatus": "CHECKEDOUT",
"documenttype": "PA",
"documentnumber": "123456789",
"language": "DE",
"internetpassword": "",
"GUEST-OBJID": "4299",
"GUEST-CENTRALID": "0"
}, {
"hotel": 1,
"PCIID": "15979",
"PERSON-OBJID": "15979",
"salutation": "2",
"title": "",
"name1": "Smith",
"name2": "Jane",
"vip": "",
"guesttype": "1A",
"marketsegment": "LI",
"datefrom": "2025-09-12",
"arrivaltime": null,
"dateto": "2025-09-12",
"departuretime": null,
"staydatefrom": "2025-09-12",
"staydateto": "2025-09-12",
"personStatus": "CHECKEDOUT",
"documenttype": "",
"documentnumber": "",
"language": "DE",
"internetpassword": "",
"GUEST-OBJID": "4452",
"GUEST-CENTRALID": "0"
}, {
"hotel": 1,
"PCIID": "15980",
"PERSON-OBJID": "15980",
"salutation": "",
"title": "",
"name1": "no name",
"name2": "",
"vip": "",
"guesttype": "2A",
"marketsegment": "LI",
"datefrom": "2025-09-12",
"arrivaltime": null,
"dateto": "2025-09-12",
"departuretime": null,
"staydatefrom": "2025-09-12",
"staydateto": "2025-09-12",
"personStatus": "CHECKEDOUT",
"documenttype": "",
"documentnumber": "",
"language": "DE",
"internetpassword": "",
"GUEST-OBJID": "4453",
"GUEST-CENTRALID": "0"
}]
}
}
}
}
<SOAP-ENV:Envelope xmlns:SOAP-ENV="http://schemas.xmlsoap.org/soap/envelope/" xmlns:xsi="http://www.w3.org/2001/XMLSchema-instance" xmlns:xsd="http://www.w3.org/2001/XMLSchema">
<SOAP-ENV:Body>
<S_CO_ROOM_PUSHNotification xmlns="http://www.gubse.com/IFS/Notifications_v2.0.xsd">
<AUTOTASK>
<TASK-OBJID>274974</TASK-OBJID>
<ROOM>
<hotel>1</hotel>
<PCIID>15986</PCIID>
<PERSON-OBJID>15986</PERSON-OBJID>
<salutation>1</salutation>
<title>2</title>
<name1>Doe</name1>
<name2>John</name2>
<vip>V1</vip>
<guesttype>1A</guesttype>
<marketsegment>LI</marketsegment>
<datefrom>2025-09-15</datefrom>
<arrivaltime/>
<dateto>2025-09-16</dateto>
<departuretime/>
<staydatefrom>2025-09-15</staydatefrom>
<staydateto>2025-09-16</staydateto>
<sharedroom>0</sharedroom>
<documenttype>PA</documenttype>
<documentnumber>123456789</documentnumber>
<language>DE</language>
<internetpassword/>
<GUEST-OBJID>4299</GUEST-OBJID>
<GUEST-CENTRALID>0</GUEST-CENTRALID>
<RESERVATION>
<RESERVATION-OBJID>8925</RESERVATION-OBJID>
<RESERVATION-CENTRALID>0</RESERVATION-CENTRALID>
</RESERVATION>
<GUEST-IDS/>
<ROOMBOOKING>
<ROOMDETAILS>
<room>202</room>
<roomtype>ROOM</roomtype>
<category>CD</category>
<roomlocation>NB</roomlocation>
<paytv>1</paytv>
<ROOMEXTENSIONS/>
<BEDSINROOM/>
<ROOMSINSUITE/>
</ROOMDETAILS>
</ROOMBOOKING>
<ROOMINGLIST>
<PERSON>
<hotel>1</hotel>
<PCIID>15986</PCIID>
<PERSON-OBJID>15986</PERSON-OBJID>
<salutation>1</salutation>
<title>2</title>
<name1>Doe</name1>
<name2>John</name2>
<vip>V1</vip>
<guesttype>1A</guesttype>
<marketsegment>LI</marketsegment>
<datefrom>2025-09-15</datefrom>
<arrivaltime/>
<dateto>2025-09-16</dateto>
<departuretime/>
<staydatefrom>2025-09-15</staydatefrom>
<staydateto>2025-09-16</staydateto>
<personStatus>CHECKEDOUT</personStatus>
<documenttype>PA</documenttype>
<documentnumber>123456789</documentnumber>
<language>DE</language>
<internetpassword/>
<GUEST-OBJID>4299</GUEST-OBJID>
<GUEST-CENTRALID>0</GUEST-CENTRALID>
</PERSON>
<PERSON>
<hotel>1</hotel>
<PCIID>15987</PCIID>
<PERSON-OBJID>15987</PERSON-OBJID>
<salutation>2</salutation>
<title/>
<name1>Smith</name1>
<name2>Jane</name2>
<vip/>
<guesttype>1A</guesttype>
<marketsegment>LI</marketsegment>
<datefrom>2025-09-15</datefrom>
<arrivaltime/>
<dateto>2025-09-16</dateto>
<departuretime/>
<staydatefrom>2025-09-15</staydatefrom>
<staydateto>2025-09-16</staydateto>
<personStatus>CHECKEDOUT</personStatus>
<documenttype/>
<documentnumber/>
<language>DE</language>
<internetpassword/>
<GUEST-OBJID>4452</GUEST-OBJID>
<GUEST-CENTRALID>0</GUEST-CENTRALID>
</PERSON>
<PERSON>
<hotel>1</hotel>
<PCIID>15988</PCIID>
<PERSON-OBJID>15988</PERSON-OBJID>
<salutation/>
<title/>
<name1>no name</name1>
<name2/>
<vip/>
<guesttype>2A</guesttype>
<marketsegment>LI</marketsegment>
<datefrom>2025-09-15</datefrom>
<arrivaltime/>
<dateto>2025-09-16</dateto>
<departuretime/>
<staydatefrom>2025-09-15</staydatefrom>
<staydateto>2025-09-16</staydateto>
<personStatus>CHECKEDOUT</personStatus>
<documenttype/>
<documentnumber/>
<language>DE</language>
<internetpassword/>
<GUEST-OBJID>4453</GUEST-OBJID>
<GUEST-CENTRALID>0</GUEST-CENTRALID>
</PERSON>
</ROOMINGLIST>
</ROOM>
</AUTOTASK>
</S_CO_ROOM_PUSHNotification>
</SOAP-ENV:Body>
</SOAP-ENV:Envelope>
Sample Notification Response β S_CO_ROOM_PUSH
{
"Result": {
"Success": true,
"ErrorMsg": ""
}
}
<soapenv:Envelope xmlns:soapenv="http://schemas.xmlsoap.org/soap/envelope/" xmlns:envgen="http://soapenvelopegenerator.eduardocastro.info/" xmlns:wsdl="http://schemas.xmlsoap.org/wsdl/" xmlns:soap="http://schemas.xmlsoap.org/wsdl/soap/" xmlns:xsd="http://www.w3.org/2001/XMLSchema">
<soapenv:Header />
<soapenv:Body>
<S_CO_ROOM_PUSHResponse xmlns="PushNotifications">
<S_CO_ROOM_PUSHResult>
<Success>true</Success>
<ErrorMsg></ErrorMsg>
</S_CO_ROOM_PUSHResult>
</S_CO_ROOM_PUSHResponse>
</soapenv:Body>
</soapenv:Envelope>
Stay informed when a guest changes rooms during their stay.
S_RESERVATION_COMPLETE_PUSH.
This process involves:
S_RM_ROOM_PUSH: Notifies your system of a room move, including the old and new room numbers.
Sample Notification Request β S_RM_ROOM_PUSH
{
"AUTOTASK": {
"TASK-OBJID": "273984",
"PERSON": {
"PERSON-OBJID": "15978",
"hotel": 1,
"PCIID": "15978",
"salutation": "1",
"title": "2",
"name1": "Doe",
"name2": "John",
"vip": "V1",
"guesttype": "1A",
"marketsegment": "LI",
"datefrom": "2025-09-12",
"arrivaltime": "16:00:00",
"dateto": "2025-09-16",
"departuretime": "10:00:00",
"staydatefrom": "2025-09-12",
"staydateto": "2025-09-16",
"sharedroom": false,
"RESERVATION": {
"RESERVATION-OBJID": "8920",
"RESERVATION-CENTRALID": "0"
},
"ROOMINGLIST": {
"PERSON": [{
"PERSON-OBJID": "15978",
"hotel": 1,
"PCIID": "15978",
"salutation": "1",
"title": "2",
"name1": "Doe",
"name2": "John",
"vip": "V1",
"guesttype": "1A",
"marketsegment": "LI",
"datefrom": "2025-09-12",
"arrivaltime": "16:00:00",
"dateto": "2025-09-16",
"departuretime": "10:00:00",
"staydatefrom": "2025-09-12",
"staydateto": "2025-09-16",
"sharedroom": false
}, {
"PERSON-OBJID": "15979",
"hotel": 1,
"PCIID": "15979",
"salutation": "2",
"title": "",
"name1": "Smith",
"name2": "Jane",
"vip": "",
"guesttype": "1A",
"marketsegment": "LI",
"datefrom": "2025-09-12",
"arrivaltime": null,
"dateto": "2025-09-16",
"departuretime": null,
"staydatefrom": "2025-09-12",
"staydateto": "2025-09-16",
"sharedroom": false
}, {
"PERSON-OBJID": "15980",
"hotel": 1,
"PCIID": "15980",
"salutation": "",
"title": "",
"name1": "no name",
"name2": "",
"vip": "",
"guesttype": "2A",
"marketsegment": "LI",
"datefrom": "2025-09-12",
"arrivaltime": null,
"dateto": "2025-09-16",
"departuretime": null,
"staydatefrom": "2025-09-12",
"staydateto": "2025-09-16",
"sharedroom": false
}]
}
},
"OLDROOM": {
"room": "103",
"roomtype": "ROOM",
"category": "BD",
"roomlocation": "NB",
"paytv": "0",
"OLDROOMEXTENSIONS": {
},
"BEDSINOLDROOM": {
},
"ROOMSINOLDSUITE": {
}
},
"ROOM": {
"room": "119",
"roomtype": "ROOM",
"category": "BS",
"roomlocation": "NB",
"paytv": "0",
"ROOMEXTENSIONS": {
},
"BEDSINROOM": {
},
"ROOMSINSUITE": {
}
}
}
}
<SOAP-ENV:Envelope xmlns:SOAP-ENV="http://schemas.xmlsoap.org/soap/envelope/" xmlns:xsi="http://www.w3.org/2001/XMLSchema-instance" xmlns:xsd="http://www.w3.org/2001/XMLSchema">
<SOAP-ENV:Body>
<S_RM_ROOM_PUSHNotification xmlns="http://www.gubse.com/IFS/Notifications_v2.0.xsd">
<AUTOTASK>
<TASK-OBJID>274895</TASK-OBJID>
<PERSON>
<PERSON-OBJID>15993</PERSON-OBJID>
<hotel>1</hotel>
<PCIID>15993</PCIID>
<salutation>1</salutation>
<title>2</title>
<name1>Doe</name1>
<name2>John</name2>
<vip>V1</vip>
<guesttype>1A</guesttype>
<marketsegment>LI</marketsegment>
<datefrom>2025-09-16</datefrom>
<arrivaltime/>
<dateto>2025-09-18</dateto>
<departuretime/>
<staydatefrom>2025-09-16</staydatefrom>
<staydateto>2025-09-18</staydateto>
<sharedroom>0</sharedroom>
<RESERVATION>
<RESERVATION-OBJID>8928</RESERVATION-OBJID>
<RESERVATION-CENTRALID>0</RESERVATION-CENTRALID>
</RESERVATION>
<ROOMINGLIST>
<PERSON>
<PERSON-OBJID>15993</PERSON-OBJID>
<hotel>1</hotel>
<PCIID>15993</PCIID>
<salutation>1</salutation>
<title>2</title>
<name1>Doe</name1>
<name2>John</name2>
<vip>V1</vip>
<guesttype>1A</guesttype>
<marketsegment>LI</marketsegment>
<datefrom>2025-09-16</datefrom>
<arrivaltime/>
<dateto>2025-09-18</dateto>
<departuretime/>
<staydatefrom>2025-09-16</staydatefrom>
<staydateto>2025-09-18</staydateto>
<sharedroom>0</sharedroom>
</PERSON>
<PERSON>
<PERSON-OBJID>15994</PERSON-OBJID>
<hotel>1</hotel>
<PCIID>15994</PCIID>
<salutation>2</salutation>
<title/>
<name1>Smith</name1>
<name2>Jane</name2>
<vip/>
<guesttype>1A</guesttype>
<marketsegment>LI</marketsegment>
<datefrom>2025-09-16</datefrom>
<arrivaltime/>
<dateto>2025-09-18</dateto>
<departuretime/>
<staydatefrom>2025-09-16</staydatefrom>
<staydateto>2025-09-18</staydateto>
<sharedroom>0</sharedroom>
</PERSON>
<PERSON>
<PERSON-OBJID>15995</PERSON-OBJID>
<hotel>1</hotel>
<PCIID>15995</PCIID>
<salutation/>
<title/>
<name1>no name</name1>
<name2/>
<vip/>
<guesttype>2A</guesttype>
<marketsegment>LI</marketsegment>
<datefrom>2025-09-16</datefrom>
<arrivaltime/>
<dateto>2025-09-18</dateto>
<departuretime/>
<staydatefrom>2025-09-16</staydatefrom>
<staydateto>2025-09-18</staydateto>
<sharedroom>0</sharedroom>
</PERSON>
</ROOMINGLIST>
</PERSON>
<OLDROOM>
<room>208</room>
<roomtype>ROOM</roomtype>
<category>CD</category>
<roomlocation>NB</roomlocation>
<paytv>0</paytv>
<OLDROOMEXTENSIONS>
<OLDROOMEXTENSION>
<phone>00301</phone>
</OLDROOMEXTENSION>
</OLDROOMEXTENSIONS>
<BEDSINOLDROOM/>
<ROOMSINOLDSUITE/>
</OLDROOM>
<ROOM>
<room>101</room>
<roomtype>ROOM</roomtype>
<category>BD</category>
<roomlocation>NB</roomlocation>
<paytv>1</paytv>
<ROOMEXTENSIONS/>
<BEDSINROOM/>
<ROOMSINSUITE/>
</ROOM>
</AUTOTASK>
</S_RM_ROOM_PUSHNotification>
</SOAP-ENV:Body>
</SOAP-ENV:Envelope>
Sample Notification Response β S_RM_ROOM_PUSH
{
"Result": {
"Success": true,
"ErrorMsg": ""
}
}
<soapenv:Envelope xmlns:soapenv="http://schemas.xmlsoap.org/soap/envelope/" xmlns:envgen="http://soapenvelopegenerator.eduardocastro.info/" xmlns:wsdl="http://schemas.xmlsoap.org/wsdl/" xmlns:soap="http://schemas.xmlsoap.org/wsdl/soap/" xmlns:xsd="http://www.w3.org/2001/XMLSchema">
<soapenv:Header />
<soapenv:Body>
<S_RM_ROOM_PUSHResponse xmlns="PushNotifications">
<S_RM_ROOM_PUSHResult>
<Success>true</Success>
<ErrorMsg></ErrorMsg>
</S_RM_ROOM_PUSHResult>
</S_RM_ROOM_PUSHResponse>
</soapenv:Body>
</soapenv:Envelope>
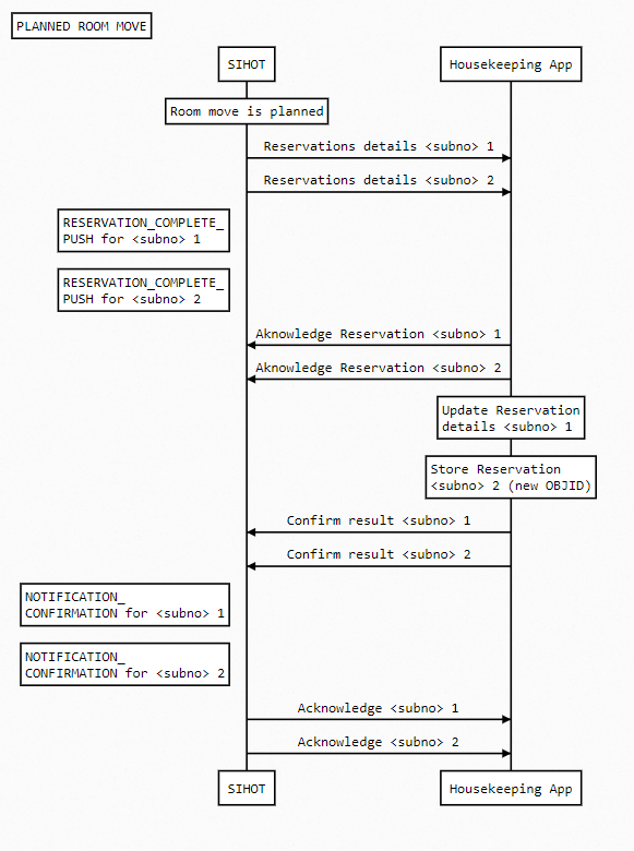
Some room changes in SIHOT are scheduled in advance or canceled before execution.
These scenarios use reservation splitting and specific push messages to ensure data consistency.
In SIHOT, when a room move is planned in advance, the reservation is split into two sub-reservations:
resno (reservation number) stays the samesubnos are created to represent different room/date segmentssubno is sent with its own S_RESERVATION_COMPLETE_PUSH and unique RESERVATION-OBJIDUse this data to update your system with the planned change and prepare for its execution.

Sample Notification Requests β S_RESERVATION_COMPLETE_PUSH
subno 1:
{
"AUTOTASK": {
"TASK-OBJID": "274499",
"RESERVATION": {
"RESERVATION-OBJID": "8925",
"RESERVATION-CENTRALID": "0",
"hotel": 1,
"HOTEL-UUID": "00000000-0001-2025-0304-122411.TEST",
"resno": 20007801,
"subno": 1,
"restype": "1",
"internalrestype": "1",
"cancellationdate": null,
"noofrooms": 1,
"noofnights": 2,
"arrival": "2025-09-15",
"arrivaltime": null,
"departure": "2025-09-17",
"departuretime": null,
"gdsresnumber": "85467891352",
"externalid": "",
"externalkey": "",
"externalreference": "",
"ratecategory": "CS",
"ratesegment": "",
"marketsegment": "LI",
"resmedium": "IN",
"ressource": "PR",
"channel": "2",
"nn1": "",
"forecastnoofadults": 2,
"forecastnoofchildren": 1,
"forecastnoofpax": 3,
"forecastrategross": 388,
"forecastratenet": 343.28,
"hasautoservice": false,
"currency": "",
"commentcentral": "",
"commenttechnical": "",
"noofpax": 3,
"noofchildren": 1,
"noofadults": 2,
"rateassignedto": 0,
"discountgroup": "",
"cancellationpolicy": "",
"reasonforcancellation": "",
"note": "NOTE",
"hasprecheckin": false,
"hasprecheckout": false,
"salescategory": "",
"salesdate": "2025-09-15",
"assignment": "",
"ORDERER": {
"ORDERER-OBJID": "4299",
"ORDERER-CENTRALID": "0",
"name1": "Doe",
"name2": "John",
"country": "ES",
"subcountry": "11",
"postcode": "",
"city": "",
"street": "",
"phone": "+491626435273",
"email1": "John.doe@email.com",
"mobile1": "",
"hqmatchadm": "",
"hqmatchisn": "",
"hqmatchsm": "",
"matchcode": "",
"iata": ""
},
"TRAVELAGENCY": {
"TRAVELAGENCY-OBJID": "0",
"TRAVELAGENCY-CENTRALID": "0",
"name1": "",
"name2": "",
"country": "",
"subcountry": "",
"postcode": "",
"city": "",
"street": "",
"phone": "",
"email1": "",
"mobile1": "",
"hqmatchadm": "",
"hqmatchisn": "",
"hqmatchsm": "",
"matchcode": "",
"iata": ""
},
"TRAVELPOINT": {
"TRAVELPOINT-OBJID": "0",
"TRAVELPOINT-CENTRALID": "0",
"name1": "",
"name2": "",
"country": "",
"subcountry": "",
"postcode": "",
"city": "",
"street": "",
"phone": "",
"email1": "",
"mobile1": "",
"hqmatchadm": "",
"hqmatchisn": "",
"hqmatchsm": "",
"matchcode": "",
"iata": ""
},
"RESERVATIONPACKAGES": {
"RESERVATIONPACKAGE": [{
"RESERVATIONPACKAGE-OBJID": "185424",
"service": "BB",
"datefrom": "2025-09-15",
"dateto": "2025-09-17",
"quantity": 1,
"priceperunit": 104,
"totalprice": 104,
"currency": ""
}, {
"RESERVATIONPACKAGE-OBJID": "185425",
"service": "HP",
"datefrom": "2025-09-15",
"dateto": "2025-09-17",
"quantity": 1,
"priceperunit": 30,
"totalprice": 30,
"currency": ""
}]
},
"EXTERNALIDS": {
},
"ROOMS": {
"ROOM": [{
"ROOMINGLIST-OBJID": "15986",
"ROOM-OBJID": "1024",
"category": "CD",
"datefrom": "2025-09-15",
"dateto": "2025-09-17",
"noofpax": 3,
"noofchildren": 1,
"noofadults": 2,
"noofnights": 2,
"room": "202",
"hasprecheckin": false,
"salescategory": "",
"PERSON": [{
"PERSON-OBJID": "15986",
"guesttype": "1A",
"name1": "Doe",
"name2": "John",
"sex": "1",
"title": "2",
"birthdate": "2000-01-01",
"address": "1",
"country": "ES",
"city": "",
"street": "",
"postcode": "",
"subcountry": "11",
"marketsegment": "LI",
"salutation": "1",
"email1": "John.doe@email.com",
"mobile1": "",
"ratecategory": "CS",
"datefrom": "2025-09-15",
"arrivaltime": null,
"dateto": "2025-09-17",
"departuretime": null,
"vip": "V1",
"vip2": "10",
"personStatus": "CHECKEDIN",
"hasprecheckin": false,
"hasprecheckout": false,
"salescategory": "",
"GUEST-IDS": {
},
"LOYALTY-CARDS": {
},
"GUEST": {
"GUEST-OBJID": "4299",
"GUEST-CENTRALID": "0",
"language": "DE",
"location2": "",
"savecontactdata": "",
"phone1": "+491626435273",
"matchcode": "",
"COMMENTS": {
"general": "",
"housekeeping": ""
}
},
"REGISTRATIONCARD": {
"REGISTRATIONCARD-OBJID": "15986"
},
"PERSONPACKAGES": {
"PERSONPACKAGE": [{
"PERSONPACKAGE-OBJID": "185432",
"service": "BB",
"datefrom": "2025-09-15",
"dateto": "2025-09-17",
"quantity": 1,
"priceperunit": 104,
"totalprice": 104,
"currency": ""
}, {
"PERSONPACKAGE-OBJID": "185433",
"service": "HP",
"datefrom": "2025-09-15",
"dateto": "2025-09-17",
"quantity": 1,
"priceperunit": 30,
"totalprice": 30,
"currency": ""
}]
},
"DOORLOCK": {
"pin": "",
"pinvaliduntildate": null,
"pinvaliduntiltime": null
},
"COMMENTS": {
"general": "",
"housekeeping": "Room close to lifts"
}
}, {
"PERSON-OBJID": "15987",
"guesttype": "1A",
"name1": "Smith",
"name2": "Jane",
"sex": "2",
"title": "",
"birthdate": null,
"address": "2",
"country": "ES",
"city": "",
"street": "",
"postcode": "",
"subcountry": "11",
"marketsegment": "LI",
"salutation": "2",
"email1": "",
"mobile1": "",
"ratecategory": "CS",
"datefrom": "2025-09-15",
"arrivaltime": null,
"dateto": "2025-09-17",
"departuretime": null,
"vip": "",
"vip2": "",
"personStatus": "CHECKEDIN",
"hasprecheckin": false,
"hasprecheckout": false,
"salescategory": "",
"GUEST-IDS": {
},
"LOYALTY-CARDS": {
},
"GUEST": {
"GUEST-OBJID": "4452",
"GUEST-CENTRALID": "0",
"language": "DE",
"location2": "",
"savecontactdata": "",
"phone1": "",
"matchcode": "",
"COMMENTS": {
"general": "",
"housekeeping": ""
}
},
"REGISTRATIONCARD": {
"REGISTRATIONCARD-OBJID": "15987"
},
"PERSONPACKAGES": {
"PERSONPACKAGE": [{
"PERSONPACKAGE-OBJID": "185440",
"service": "BB",
"datefrom": "2025-09-15",
"dateto": "2025-09-17",
"quantity": 1,
"priceperunit": 0,
"totalprice": 0,
"currency": ""
}, {
"PERSONPACKAGE-OBJID": "185441",
"service": "HP",
"datefrom": "2025-09-15",
"dateto": "2025-09-17",
"quantity": 1,
"priceperunit": 30,
"totalprice": 30,
"currency": ""
}]
},
"DOORLOCK": {
"pin": "",
"pinvaliduntildate": null,
"pinvaliduntiltime": null
},
"COMMENTS": {
"general": "",
"housekeeping": ""
}
}, {
"PERSON-OBJID": "15988",
"guesttype": "2A",
"name1": "no name",
"name2": "",
"sex": "0",
"title": "",
"birthdate": null,
"address": "",
"country": "ES",
"city": "",
"street": "",
"postcode": "",
"subcountry": "11",
"marketsegment": "LI",
"salutation": "",
"email1": "",
"mobile1": "",
"ratecategory": "CS",
"datefrom": "2025-09-15",
"arrivaltime": null,
"dateto": "2025-09-17",
"departuretime": null,
"vip": "",
"vip2": "",
"personStatus": "CHECKEDIN",
"hasprecheckin": false,
"hasprecheckout": false,
"salescategory": "",
"GUEST-IDS": {
},
"LOYALTY-CARDS": {
},
"GUEST": {
"GUEST-OBJID": "4453",
"GUEST-CENTRALID": "0",
"language": "DE",
"location2": "",
"savecontactdata": "",
"phone1": "",
"matchcode": "",
"COMMENTS": {
"general": "",
"housekeeping": ""
}
},
"REGISTRATIONCARD": {
"REGISTRATIONCARD-OBJID": "15988"
},
"PERSONPACKAGES": {
"PERSONPACKAGE": [{
"PERSONPACKAGE-OBJID": "185448",
"service": "BB",
"datefrom": "2025-09-15",
"dateto": "2025-09-17",
"quantity": 1,
"priceperunit": 0,
"totalprice": 0,
"currency": ""
}, {
"PERSONPACKAGE-OBJID": "185449",
"service": "HP",
"datefrom": "2025-09-15",
"dateto": "2025-09-17",
"quantity": 1,
"priceperunit": 30,
"totalprice": 30,
"currency": ""
}]
},
"DOORLOCK": {
"pin": "",
"pinvaliduntildate": null,
"pinvaliduntiltime": null
},
"COMMENTS": {
"general": "",
"housekeeping": ""
}
}]
}]
},
"DEPOSIT": {
"AGREEMENT1": {
"duedate": null,
"amount": 0
},
"AGREEMENT2": {
"duedate": null,
"amount": 0
},
"AGREEMENT3": {
"duedate": null,
"amount": 0
},
"SUMMARY": {
"depositdue": 0,
"depositduedate": "2025-09-15",
"depositpayed": 0,
"depositpayeddate": null,
"depositopen": 0,
"depositrequired": 0
}
}
}
}
<SOAP-ENV:Envelope xmlns:SOAP-ENV="http://schemas.xmlsoap.org/soap/envelope/" xmlns:xsi="http://www.w3.org/2001/XMLSchema-instance" xmlns:xsd="http://www.w3.org/2001/XMLSchema">
<SOAP-ENV:Body>
<S_RESERVATION_COMPLETE_PUSH xmlns="http://www.gubse.com/IFS/Notifications_v2.0.xsd">
<AUTOTASK>
<TASK-OBJID>275014</TASK-OBJID>
<RESERVATION>
<RESERVATION-OBJID>8928</RESERVATION-OBJID>
<RESERVATION-CENTRALID>0</RESERVATION-CENTRALID>
<hotel>1</hotel>
<HOTEL-UUID>00000000-0001-2025-0304-122411.TEST</HOTEL-UUID>
<resno>20007803</resno>
<subno>1</subno>
<restype>1</restype>
<internalrestype>1</internalrestype>
<cancellationdate/>
<noofrooms>1</noofrooms>
<noofnights>1</noofnights>
<arrival>2025-09-16</arrival>
<arrivaltime/>
<departure>2025-09-17</departure>
<departuretime/>
<gdsresnumber>85467891352</gdsresnumber>
<externalid/>
<externalkey/>
<externalreference/>
<ratecategory>CS</ratecategory>
<ratesegment/>
<marketsegment>LI</marketsegment>
<resmedium>IN</resmedium>
<ressource>PR</ressource>
<channel>2</channel>
<nn1/>
<forecastnoofadults>2</forecastnoofadults>
<forecastnoofchildren>1</forecastnoofchildren>
<forecastnoofpax>3</forecastnoofpax>
<forecastrategross>194</forecastrategross>
<forecastratenet>171.64</forecastratenet>
<hasautoservice>0</hasautoservice>
<currency/>
<commentcentral/>
<commenttechnical/>
<noofpax>3</noofpax>
<noofchildren>2</noofchildren>
<noofadults>2</noofadults>
<rateassignedto>0</rateassignedto>
<discountgroup/>
<cancellationpolicy/>
<reasonforcancellation/>
<note/>
<hasprecheckin>0</hasprecheckin>
<hasprecheckout>0</hasprecheckout>
<salescategory/>
<salesdate>2025-09-16</salesdate>
<assignment/>
<ORDERER>
<ORDERER-OBJID>4299</ORDERER-OBJID>
<ORDERER-CENTRALID>0</ORDERER-CENTRALID>
<name1>Doe</name1>
<name2>John</name2>
<country>ES</country>
<subcountry>11</subcountry>
<postcode/>
<city/>
<street/>
<phone>+491626435273</phone>
<email1>John.doe@email.com</email1>
<mobile1/>
<hqmatchadm/>
<hqmatchisn/>
<hqmatchsm/>
<matchcode/>
<iata/>
</ORDERER>
<TRAVELAGENCY>
<TRAVELAGENCY-OBJID>0</TRAVELAGENCY-OBJID>
<TRAVELAGENCY-CENTRALID>0</TRAVELAGENCY-CENTRALID>
<name1/>
<name2/>
<country/>
<subcountry/>
<postcode/>
<city/>
<street/>
<phone/>
<email1/>
<mobile1/>
<hqmatchadm/>
<hqmatchisn/>
<hqmatchsm/>
<matchcode/>
<iata/>
</TRAVELAGENCY>
<TRAVELPOINT>
<TRAVELPOINT-OBJID>0</TRAVELPOINT-OBJID>
<TRAVELPOINT-CENTRALID>0</TRAVELPOINT-CENTRALID>
<name1/>
<name2/>
<country/>
<subcountry/>
<postcode/>
<city/>
<street/>
<phone/>
<email1/>
<mobile1/>
<hqmatchadm/>
<hqmatchisn/>
<hqmatchsm/>
<matchcode/>
<iata/>
</TRAVELPOINT>
<RESERVATIONPACKAGES>
<RESERVATIONPACKAGE>
<RESERVATIONPACKAGE-OBJID>185624</RESERVATIONPACKAGE-OBJID>
<service>BB</service>
<datefrom>2025-09-16</datefrom>
<dateto>2025-09-17</dateto>
<quantity>1</quantity>
<priceperunit>104</priceperunit>
<totalprice>104</totalprice>
<currency/>
</RESERVATIONPACKAGE>
<RESERVATIONPACKAGE>
<RESERVATIONPACKAGE-OBJID>185625</RESERVATIONPACKAGE-OBJID>
<service>HP</service>
<datefrom>2025-09-16</datefrom>
<dateto>2025-09-17</dateto>
<quantity>1</quantity>
<priceperunit>30</priceperunit>
<totalprice>30</totalprice>
<currency/>
</RESERVATIONPACKAGE>
</RESERVATIONPACKAGES>
<EXTERNALIDS/>
<ROOMS>
<ROOM>
<ROOMINGLIST-OBJID>15993</ROOMINGLIST-OBJID>
<ROOM-OBJID>1004</ROOM-OBJID>
<category>BD</category>
<datefrom>2025-09-16</datefrom>
<dateto>2025-09-17</dateto>
<noofpax>3</noofpax>
<noofchildren>1</noofchildren>
<noofadults>2</noofadults>
<noofnights>1</noofnights>
<room>101</room>
<hasprecheckin>0</hasprecheckin>
<salescategory/>
<PERSON>
<PERSON-OBJID>15993</PERSON-OBJID>
<guesttype>1A</guesttype>
<name1>Doe</name1>
<name2>John</name2>
<sex>1</sex>
<title>2</title>
<birthdate>2000-01-01</birthdate>
<address>1</address>
<country>ES</country>
<city/>
<street/>
<postcode/>
<subcountry>11</subcountry>
<marketsegment>LI</marketsegment>
<salutation>1</salutation>
<email1>John.doe@email.com</email1>
<mobile1/>
<ratecategory>CS</ratecategory>
<datefrom>2025-09-16</datefrom>
<arrivaltime/>
<dateto>2025-09-17</dateto>
<departuretime/>
<vip>V1</vip>
<vip2>10</vip2>
<personStatus>CHECKEDIN</personStatus>
<hasprecheckin>0</hasprecheckin>
<hasprecheckout>0</hasprecheckout>
<salescategory/>
<GUEST-IDS/>
<LOYALTY-CARDS/>
<GUEST>
<GUEST-OBJID>4299</GUEST-OBJID>
<GUEST-CENTRALID>0</GUEST-CENTRALID>
<language>DE</language>
<location2/>
<savecontactdata/>
<phone1>+491626435273</phone1>
<matchcode/>
<COMMENTS>
<general/>
<housekeeping/>
</COMMENTS>
</GUEST>
<REGISTRATIONCARD>
<REGISTRATIONCARD-OBJID>15993</REGISTRATIONCARD-OBJID>
</REGISTRATIONCARD>
<PERSONPACKAGES>
<PERSONPACKAGE>
<PERSONPACKAGE-OBJID>185632</PERSONPACKAGE-OBJID>
<service>BB</service>
<datefrom>2025-09-16</datefrom>
<dateto>2025-09-17</dateto>
<quantity>1</quantity>
<priceperunit>104</priceperunit>
<totalprice>104</totalprice>
<currency/>
</PERSONPACKAGE>
<PERSONPACKAGE>
<PERSONPACKAGE-OBJID>185633</PERSONPACKAGE-OBJID>
<service>HP</service>
<datefrom>2025-09-16</datefrom>
<dateto>2025-09-17</dateto>
<quantity>1</quantity>
<priceperunit>30</priceperunit>
<totalprice>30</totalprice>
<currency/>
</PERSONPACKAGE>
</PERSONPACKAGES>
<DOORLOCK>
<pin/>
<pinvaliduntildate/>
<pinvaliduntiltime/>
</DOORLOCK>
<COMMENTS>
<general/>
<housekeeping>Room close to lifts</housekeeping>
</COMMENTS>
</PERSON>
<PERSON>
<PERSON-OBJID>15994</PERSON-OBJID>
<guesttype>1A</guesttype>
<name1>Smith</name1>
<name2>Jane</name2>
<sex>2</sex>
<title/>
<birthdate/>
<address>2</address>
<country>ES</country>
<city/>
<street/>
<postcode/>
<subcountry>11</subcountry>
<marketsegment>LI</marketsegment>
<salutation>2</salutation>
<email1/>
<mobile1/>
<ratecategory>CS</ratecategory>
<datefrom>2025-09-16</datefrom>
<arrivaltime/>
<dateto>2025-09-17</dateto>
<departuretime/>
<vip/>
<vip2/>
<personStatus>CHECKEDIN</personStatus>
<hasprecheckin>0</hasprecheckin>
<hasprecheckout>0</hasprecheckout>
<salescategory/>
<GUEST-IDS/>
<LOYALTY-CARDS/>
<GUEST>
<GUEST-OBJID>4452</GUEST-OBJID>
<GUEST-CENTRALID>0</GUEST-CENTRALID>
<language>DE</language>
<location2/>
<savecontactdata/>
<phone1/>
<matchcode/>
<COMMENTS>
<general/>
<housekeeping/>
</COMMENTS>
</GUEST>
<REGISTRATIONCARD>
<REGISTRATIONCARD-OBJID>15994</REGISTRATIONCARD-OBJID>
</REGISTRATIONCARD>
<PERSONPACKAGES>
<PERSONPACKAGE>
<PERSONPACKAGE-OBJID>185640</PERSONPACKAGE-OBJID>
<service>BB</service>
<datefrom>2025-09-16</datefrom>
<dateto>2025-09-17</dateto>
<quantity>1</quantity>
<priceperunit>0</priceperunit>
<totalprice>0</totalprice>
<currency/>
</PERSONPACKAGE>
<PERSONPACKAGE>
<PERSONPACKAGE-OBJID>185641</PERSONPACKAGE-OBJID>
<service>HP</service>
<datefrom>2025-09-16</datefrom>
<dateto>2025-09-17</dateto>
<quantity>1</quantity>
<priceperunit>30</priceperunit>
<totalprice>30</totalprice>
<currency/>
</PERSONPACKAGE>
</PERSONPACKAGES>
<DOORLOCK>
<pin/>
<pinvaliduntildate/>
<pinvaliduntiltime/>
</DOORLOCK>
<COMMENTS>
<general/>
<housekeeping/>
</COMMENTS>
</PERSON>
<PERSON>
<PERSON-OBJID>15995</PERSON-OBJID>
<guesttype>2A</guesttype>
<name1>no name</name1>
<name2/>
<sex>0</sex>
<title/>
<birthdate/>
<address/>
<country>ES</country>
<city/>
<street/>
<postcode/>
<subcountry>11</subcountry>
<marketsegment>LI</marketsegment>
<salutation/>
<email1/>
<mobile1/>
<ratecategory>CS</ratecategory>
<datefrom>2025-09-16</datefrom>
<arrivaltime/>
<dateto>2025-09-17</dateto>
<departuretime/>
<vip/>
<vip2/>
<personStatus>CHECKEDIN</personStatus>
<hasprecheckin>0</hasprecheckin>
<hasprecheckout>0</hasprecheckout>
<salescategory/>
<GUEST-IDS/>
<LOYALTY-CARDS/>
<GUEST>
<GUEST-OBJID>4453</GUEST-OBJID>
<GUEST-CENTRALID>0</GUEST-CENTRALID>
<language>DE</language>
<location2/>
<savecontactdata/>
<phone1/>
<matchcode/>
<COMMENTS>
<general/>
<housekeeping/>
</COMMENTS>
</GUEST>
<REGISTRATIONCARD>
<REGISTRATIONCARD-OBJID>15995</REGISTRATIONCARD-OBJID>
</REGISTRATIONCARD>
<PERSONPACKAGES>
<PERSONPACKAGE>
<PERSONPACKAGE-OBJID>185648</PERSONPACKAGE-OBJID>
<service>BB</service>
<datefrom>2025-09-16</datefrom>
<dateto>2025-09-17</dateto>
<quantity>1</quantity>
<priceperunit>0</priceperunit>
<totalprice>0</totalprice>
<currency/>
</PERSONPACKAGE>
<PERSONPACKAGE>
<PERSONPACKAGE-OBJID>185649</PERSONPACKAGE-OBJID>
<service>HP</service>
<datefrom>2025-09-16</datefrom>
<dateto>2025-09-17</dateto>
<quantity>1</quantity>
<priceperunit>30</priceperunit>
<totalprice>30</totalprice>
<currency/>
</PERSONPACKAGE>
</PERSONPACKAGES>
<DOORLOCK>
<pin/>
<pinvaliduntildate/>
<pinvaliduntiltime/>
</DOORLOCK>
<COMMENTS>
<general/>
<housekeeping/>
</COMMENTS>
</PERSON>
</ROOM>
</ROOMS>
<DEPOSIT>
<AGREEMENT1>
<duedate/>
<amount>0</amount>
</AGREEMENT1>
<AGREEMENT2>
<duedate/>
<amount>0</amount>
</AGREEMENT2>
<AGREEMENT3>
<duedate/>
<amount>0</amount>
</AGREEMENT3>
<SUMMARY>
<depositdue>0</depositdue>
<depositduedate>2025-09-16</depositduedate>
<depositpayed>0</depositpayed>
<depositpayeddate/>
<depositopen>0</depositopen>
<depositrequired>0</depositrequired>
</SUMMARY>
</DEPOSIT>
</RESERVATION>
</AUTOTASK>
</S_RESERVATION_COMPLETE_PUSH>
</SOAP-ENV:Body>
</SOAP-ENV:Envelope>
subno 2:
{
"AUTOTASK": {
"TASK-OBJID": "274487",
"RESERVATION": {
"RESERVATION-OBJID": "8926",
"RESERVATION-CENTRALID": "0",
"hotel": 1,
"HOTEL-UUID": "00000000-0001-2025-0304-122411.TEST",
"resno": 20007801,
"subno": 2,
"restype": "1",
"internalrestype": "1",
"cancellationdate": null,
"noofrooms": 1,
"noofnights": 2,
"arrival": "2025-09-17",
"arrivaltime": null,
"departure": "2025-09-19",
"departuretime": null,
"gdsresnumber": "85467891352",
"externalid": "",
"externalkey": "",
"externalreference": "",
"ratecategory": "CS",
"ratesegment": "",
"marketsegment": "LI",
"resmedium": "IN",
"ressource": "PR",
"channel": "2",
"nn1": "",
"forecastnoofadults": 2,
"forecastnoofchildren": 1,
"forecastnoofpax": 3,
"forecastrategross": 388,
"forecastratenet": 343.28,
"hasautoservice": false,
"currency": "",
"commentcentral": "",
"commenttechnical": "",
"noofpax": 3,
"noofchildren": 1,
"noofadults": 2,
"rateassignedto": 0,
"discountgroup": "",
"cancellationpolicy": "",
"reasonforcancellation": "",
"note": "NOTE",
"hasprecheckin": false,
"hasprecheckout": false,
"salescategory": "",
"salesdate": "2025-09-15",
"assignment": "",
"ORDERER": {
"ORDERER-OBJID": "4299",
"ORDERER-CENTRALID": "0",
"name1": "Doe",
"name2": "John",
"country": "ES",
"subcountry": "11",
"postcode": "",
"city": "",
"street": "",
"phone": "+491626435273",
"email1": "John.doe@email.com",
"mobile1": "",
"hqmatchadm": "",
"hqmatchisn": "",
"hqmatchsm": "",
"matchcode": "",
"iata": ""
},
"TRAVELAGENCY": {
"TRAVELAGENCY-OBJID": "0",
"TRAVELAGENCY-CENTRALID": "0",
"name1": "",
"name2": "",
"country": "",
"subcountry": "",
"postcode": "",
"city": "",
"street": "",
"phone": "",
"email1": "",
"mobile1": "",
"hqmatchadm": "",
"hqmatchisn": "",
"hqmatchsm": "",
"matchcode": "",
"iata": ""
},
"TRAVELPOINT": {
"TRAVELPOINT-OBJID": "0",
"TRAVELPOINT-CENTRALID": "0",
"name1": "",
"name2": "",
"country": "",
"subcountry": "",
"postcode": "",
"city": "",
"street": "",
"phone": "",
"email1": "",
"mobile1": "",
"hqmatchadm": "",
"hqmatchisn": "",
"hqmatchsm": "",
"matchcode": "",
"iata": ""
},
"RESERVATIONPACKAGES": {
"RESERVATIONPACKAGE": [{
"RESERVATIONPACKAGE-OBJID": "185442",
"service": "BB",
"datefrom": "2025-09-17",
"dateto": "2025-09-19",
"quantity": 1,
"priceperunit": 104,
"totalprice": 104,
"currency": ""
}, {
"RESERVATIONPACKAGE-OBJID": "185443",
"service": "HP",
"datefrom": "2025-09-17",
"dateto": "2025-09-19",
"quantity": 1,
"priceperunit": 30,
"totalprice": 30,
"currency": ""
}]
},
"EXTERNALIDS": {
},
"ROOMS": {
"ROOM": [{
"ROOMINGLIST-OBJID": "15989",
"ROOM-OBJID": "1232",
"category": "CD",
"datefrom": "2025-09-17",
"dateto": "2025-09-19",
"noofpax": 3,
"noofchildren": 1,
"noofadults": 2,
"noofnights": 2,
"room": "102",
"hasprecheckin": false,
"salescategory": "",
"PERSON": [{
"PERSON-OBJID": "15989",
"guesttype": "1A",
"name1": "Doe",
"name2": "John",
"sex": "1",
"title": "2",
"birthdate": "2000-01-01",
"address": "1",
"country": "ES",
"city": "",
"street": "",
"postcode": "",
"subcountry": "11",
"marketsegment": "LI",
"salutation": "1",
"email1": "John.doe@email.com",
"mobile1": "",
"ratecategory": "CS",
"datefrom": "2025-09-17",
"arrivaltime": null,
"dateto": "2025-09-19",
"departuretime": null,
"vip": "V1",
"vip2": "10",
"personStatus": "ASSIGNED",
"hasprecheckin": false,
"hasprecheckout": false,
"salescategory": "",
"GUEST-IDS": {
},
"LOYALTY-CARDS": {
},
"GUEST": {
"GUEST-OBJID": "4299",
"GUEST-CENTRALID": "0",
"language": "DE",
"location2": "",
"savecontactdata": "",
"phone1": "+491626435273",
"matchcode": "",
"COMMENTS": {
"general": "",
"housekeeping": ""
}
},
"REGISTRATIONCARD": {
"REGISTRATIONCARD-OBJID": "15986"
},
"PERSONPACKAGES": {
"PERSONPACKAGE": [{
"PERSONPACKAGE-OBJID": "185430",
"service": "BB",
"datefrom": "2025-09-17",
"dateto": "2025-09-19",
"quantity": 1,
"priceperunit": 104,
"totalprice": 104,
"currency": ""
}, {
"PERSONPACKAGE-OBJID": "185431",
"service": "HP",
"datefrom": "2025-09-17",
"dateto": "2025-09-19",
"quantity": 1,
"priceperunit": 30,
"totalprice": 30,
"currency": ""
}]
},
"DOORLOCK": {
"pin": "",
"pinvaliduntildate": null,
"pinvaliduntiltime": null
},
"COMMENTS": {
"general": "",
"housekeeping": "Room close to lifts"
}
}, {
"PERSON-OBJID": "15990",
"guesttype": "1A",
"name1": "Smith",
"name2": "Jane",
"sex": "2",
"title": "",
"birthdate": null,
"address": "2",
"country": "ES",
"city": "",
"street": "",
"postcode": "",
"subcountry": "11",
"marketsegment": "LI",
"salutation": "2",
"email1": "",
"mobile1": "",
"ratecategory": "CS",
"datefrom": "2025-09-17",
"arrivaltime": null,
"dateto": "2025-09-19",
"departuretime": null,
"vip": "",
"vip2": "",
"personStatus": "ASSIGNED",
"hasprecheckin": false,
"hasprecheckout": false,
"salescategory": "",
"GUEST-IDS": {
},
"LOYALTY-CARDS": {
},
"GUEST": {
"GUEST-OBJID": "4452",
"GUEST-CENTRALID": "0",
"language": "DE",
"location2": "",
"savecontactdata": "",
"phone1": "",
"matchcode": "",
"COMMENTS": {
"general": "",
"housekeeping": ""
}
},
"REGISTRATIONCARD": {
"REGISTRATIONCARD-OBJID": "15987"
},
"PERSONPACKAGES": {
"PERSONPACKAGE": [{
"PERSONPACKAGE-OBJID": "185438",
"service": "BB",
"datefrom": "2025-09-17",
"dateto": "2025-09-19",
"quantity": 1,
"priceperunit": 0,
"totalprice": 0,
"currency": ""
}, {
"PERSONPACKAGE-OBJID": "185439",
"service": "HP",
"datefrom": "2025-09-17",
"dateto": "2025-09-19",
"quantity": 1,
"priceperunit": 30,
"totalprice": 30,
"currency": ""
}]
},
"DOORLOCK": {
"pin": "",
"pinvaliduntildate": null,
"pinvaliduntiltime": null
},
"COMMENTS": {
"general": "",
"housekeeping": ""
}
}, {
"PERSON-OBJID": "15991",
"guesttype": "2A",
"name1": "no name",
"name2": "",
"sex": "0",
"title": "",
"birthdate": null,
"address": "",
"country": "ES",
"city": "",
"street": "",
"postcode": "",
"subcountry": "11",
"marketsegment": "LI",
"salutation": "",
"email1": "",
"mobile1": "",
"ratecategory": "CS",
"datefrom": "2025-09-17",
"arrivaltime": null,
"dateto": "2025-09-19",
"departuretime": null,
"vip": "",
"vip2": "",
"personStatus": "ASSIGNED",
"hasprecheckin": false,
"hasprecheckout": false,
"salescategory": "",
"GUEST-IDS": {
},
"LOYALTY-CARDS": {
},
"GUEST": {
"GUEST-OBJID": "4453",
"GUEST-CENTRALID": "0",
"language": "DE",
"location2": "",
"savecontactdata": "",
"phone1": "",
"matchcode": "",
"COMMENTS": {
"general": "",
"housekeeping": ""
}
},
"REGISTRATIONCARD": {
"REGISTRATIONCARD-OBJID": "15988"
},
"PERSONPACKAGES": {
"PERSONPACKAGE": [{
"PERSONPACKAGE-OBJID": "185446",
"service": "BB",
"datefrom": "2025-09-17",
"dateto": "2025-09-19",
"quantity": 1,
"priceperunit": 0,
"totalprice": 0,
"currency": ""
}, {
"PERSONPACKAGE-OBJID": "185447",
"service": "HP",
"datefrom": "2025-09-17",
"dateto": "2025-09-19",
"quantity": 1,
"priceperunit": 30,
"totalprice": 30,
"currency": ""
}]
},
"DOORLOCK": {
"pin": "",
"pinvaliduntildate": null,
"pinvaliduntiltime": null
},
"COMMENTS": {
"general": "",
"housekeeping": ""
}
}]
}]
},
"DEPOSIT": {
"AGREEMENT1": {
"duedate": null,
"amount": 0
},
"AGREEMENT2": {
"duedate": null,
"amount": 0
},
"AGREEMENT3": {
"duedate": null,
"amount": 0
},
"SUMMARY": {
"depositdue": 0,
"depositduedate": "2025-09-15",
"depositpayed": 0,
"depositpayeddate": null,
"depositopen": 0,
"depositrequired": 0
}
}
}
}
}
<SOAP-ENV:Envelope xmlns:SOAP-ENV="http://schemas.xmlsoap.org/soap/envelope/" xmlns:xsi="http://www.w3.org/2001/XMLSchema-instance" xmlns:xsd="http://www.w3.org/2001/XMLSchema">
<SOAP-ENV:Body>
<S_RESERVATION_COMPLETE_PUSH xmlns="http://www.gubse.com/IFS/Notifications_v2.0.xsd">
<AUTOTASK>
<TASK-OBJID>275000</TASK-OBJID>
<RESERVATION>
<RESERVATION-OBJID>8929</RESERVATION-OBJID>
<RESERVATION-CENTRALID>0</RESERVATION-CENTRALID>
<hotel>1</hotel>
<HOTEL-UUID>00000000-0001-2025-0304-122411.TEST</HOTEL-UUID>
<resno>20007803</resno>
<subno>2</subno>
<restype>1</restype>
<internalrestype>1</internalrestype>
<cancellationdate/>
<noofrooms>1</noofrooms>
<noofnights>1</noofnights>
<arrival>2025-09-17</arrival>
<arrivaltime/>
<departure>2025-09-18</departure>
<departuretime/>
<gdsresnumber>85467891352</gdsresnumber>
<externalid/>
<externalkey/>
<externalreference/>
<ratecategory>CS</ratecategory>
<ratesegment/>
<marketsegment>LI</marketsegment>
<resmedium>IN</resmedium>
<ressource>PR</ressource>
<channel>2</channel>
<nn1/>
<forecastnoofadults>2</forecastnoofadults>
<forecastnoofchildren>1</forecastnoofchildren>
<forecastnoofpax>3</forecastnoofpax>
<forecastrategross>194</forecastrategross>
<forecastratenet>171.64</forecastratenet>
<hasautoservice>0</hasautoservice>
<currency/>
<commentcentral/>
<commenttechnical/>
<noofpax>3</noofpax>
<noofchildren>1</noofchildren>
<noofadults>2</noofadults>
<rateassignedto>0</rateassignedto>
<discountgroup/>
<cancellationpolicy/>
<reasonforcancellation/>
<note/>
<hasprecheckin>0</hasprecheckin>
<hasprecheckout>0</hasprecheckout>
<salescategory/>
<salesdate>2025-09-16</salesdate>
<assignment/>
<ORDERER>
<ORDERER-OBJID>4299</ORDERER-OBJID>
<ORDERER-CENTRALID>0</ORDERER-CENTRALID>
<name1>Doe</name1>
<name2>John</name2>
<country>ES</country>
<subcountry>11</subcountry>
<postcode/>
<city/>
<street/>
<phone>+491626435273</phone>
<email1>John.doe@email.com</email1>
<mobile1/>
<hqmatchadm/>
<hqmatchisn/>
<hqmatchsm/>
<matchcode/>
<iata/>
</ORDERER>
<TRAVELAGENCY>
<TRAVELAGENCY-OBJID>0</TRAVELAGENCY-OBJID>
<TRAVELAGENCY-CENTRALID>0</TRAVELAGENCY-CENTRALID>
<name1/>
<name2/>
<country/>
<subcountry/>
<postcode/>
<city/>
<street/>
<phone/>
<email1/>
<mobile1/>
<hqmatchadm/>
<hqmatchisn/>
<hqmatchsm/>
<matchcode/>
<iata/>
</TRAVELAGENCY>
<TRAVELPOINT>
<TRAVELPOINT-OBJID>0</TRAVELPOINT-OBJID>
<TRAVELPOINT-CENTRALID>0</TRAVELPOINT-CENTRALID>
<name1/>
<name2/>
<country/>
<subcountry/>
<postcode/>
<city/>
<street/>
<phone/>
<email1/>
<mobile1/>
<hqmatchadm/>
<hqmatchisn/>
<hqmatchsm/>
<matchcode/>
<iata/>
</TRAVELPOINT>
<RESERVATIONPACKAGES>
<RESERVATIONPACKAGE>
<RESERVATIONPACKAGE-OBJID>185642</RESERVATIONPACKAGE-OBJID>
<service>BB</service>
<datefrom>2025-09-17</datefrom>
<dateto>2025-09-18</dateto>
<quantity>1</quantity>
<priceperunit>104</priceperunit>
<totalprice>104</totalprice>
<currency/>
</RESERVATIONPACKAGE>
<RESERVATIONPACKAGE>
<RESERVATIONPACKAGE-OBJID>185643</RESERVATIONPACKAGE-OBJID>
<service>HP</service>
<datefrom>2025-09-17</datefrom>
<dateto>2025-09-18</dateto>
<quantity>1</quantity>
<priceperunit>30</priceperunit>
<totalprice>30</totalprice>
<currency/>
</RESERVATIONPACKAGE>
</RESERVATIONPACKAGES>
<EXTERNALIDS/>
<ROOMS>
<ROOM>
<ROOMINGLIST-OBJID>15996</ROOMINGLIST-OBJID>
<ROOM-OBJID>1232</ROOM-OBJID>
<category>CD</category>
<datefrom>2025-09-17</datefrom>
<dateto>2025-09-18</dateto>
<noofpax>3</noofpax>
<noofchildren>1</noofchildren>
<noofadults>2</noofadults>
<noofnights>1</noofnights>
<room>102</room>
<hasprecheckin>0</hasprecheckin>
<salescategory/>
<PERSON>
<PERSON-OBJID>15996</PERSON-OBJID>
<guesttype>1A</guesttype>
<name1>Doe</name1>
<name2>John</name2>
<sex>1</sex>
<title>2</title>
<birthdate>2000-01-01</birthdate>
<address>1</address>
<country>ES</country>
<city/>
<street/>
<postcode/>
<subcountry>11</subcountry>
<marketsegment>LI</marketsegment>
<salutation>1</salutation>
<email1>John.doe@email.com</email1>
<mobile1/>
<ratecategory>CS</ratecategory>
<datefrom>2025-09-17</datefrom>
<arrivaltime/>
<dateto>2025-09-18</dateto>
<departuretime/>
<vip>V1</vip>
<vip2>10</vip2>
<personStatus>ASSIGNED</personStatus>
<hasprecheckin>0</hasprecheckin>
<hasprecheckout>0</hasprecheckout>
<salescategory/>
<GUEST-IDS/>
<LOYALTY-CARDS/>
<GUEST>
<GUEST-OBJID>4299</GUEST-OBJID>
<GUEST-CENTRALID>0</GUEST-CENTRALID>
<language>DE</language>
<location2/>
<savecontactdata/>
<phone1>+491626435273</phone1>
<matchcode/>
<COMMENTS>
<general/>
<housekeeping/>
</COMMENTS>
</GUEST>
<REGISTRATIONCARD>
<REGISTRATIONCARD-OBJID>15993</REGISTRATIONCARD-OBJID>
</REGISTRATIONCARD>
<PERSONPACKAGES>
<PERSONPACKAGE>
<PERSONPACKAGE-OBJID>185630</PERSONPACKAGE-OBJID>
<service>BB</service>
<datefrom>2025-09-17</datefrom>
<dateto>2025-09-18</dateto>
<quantity>1</quantity>
<priceperunit>104</priceperunit>
<totalprice>104</totalprice>
<currency/>
</PERSONPACKAGE>
<PERSONPACKAGE>
<PERSONPACKAGE-OBJID>185631</PERSONPACKAGE-OBJID>
<service>HP</service>
<datefrom>2025-09-17</datefrom>
<dateto>2025-09-18</dateto>
<quantity>1</quantity>
<priceperunit>30</priceperunit>
<totalprice>30</totalprice>
<currency/>
</PERSONPACKAGE>
</PERSONPACKAGES>
<DOORLOCK>
<pin/>
<pinvaliduntildate/>
<pinvaliduntiltime/>
</DOORLOCK>
<COMMENTS>
<general/>
<housekeeping>Room close to lifts</housekeeping>
</COMMENTS>
</PERSON>
<PERSON>
<PERSON-OBJID>15997</PERSON-OBJID>
<guesttype>1A</guesttype>
<name1>Smith</name1>
<name2>Jane</name2>
<sex>2</sex>
<title/>
<birthdate/>
<address>2</address>
<country>ES</country>
<city/>
<street/>
<postcode/>
<subcountry>11</subcountry>
<marketsegment>LI</marketsegment>
<salutation>2</salutation>
<email1/>
<mobile1/>
<ratecategory>CS</ratecategory>
<datefrom>2025-09-17</datefrom>
<arrivaltime/>
<dateto>2025-09-18</dateto>
<departuretime/>
<vip/>
<vip2/>
<personStatus>ASSIGNED</personStatus>
<hasprecheckin>0</hasprecheckin>
<hasprecheckout>0</hasprecheckout>
<salescategory/>
<GUEST-IDS/>
<LOYALTY-CARDS/>
<GUEST>
<GUEST-OBJID>4452</GUEST-OBJID>
<GUEST-CENTRALID>0</GUEST-CENTRALID>
<language>DE</language>
<location2/>
<savecontactdata/>
<phone1/>
<matchcode/>
<COMMENTS>
<general/>
<housekeeping/>
</COMMENTS>
</GUEST>
<REGISTRATIONCARD>
<REGISTRATIONCARD-OBJID>15994</REGISTRATIONCARD-OBJID>
</REGISTRATIONCARD>
<PERSONPACKAGES>
<PERSONPACKAGE>
<PERSONPACKAGE-OBJID>185638</PERSONPACKAGE-OBJID>
<service>BB</service>
<datefrom>2025-09-17</datefrom>
<dateto>2025-09-18</dateto>
<quantity>1</quantity>
<priceperunit>0</priceperunit>
<totalprice>0</totalprice>
<currency/>
</PERSONPACKAGE>
<PERSONPACKAGE>
<PERSONPACKAGE-OBJID>185639</PERSONPACKAGE-OBJID>
<service>HP</service>
<datefrom>2025-09-17</datefrom>
<dateto>2025-09-18</dateto>
<quantity>1</quantity>
<priceperunit>30</priceperunit>
<totalprice>30</totalprice>
<currency/>
</PERSONPACKAGE>
</PERSONPACKAGES>
<DOORLOCK>
<pin/>
<pinvaliduntildate/>
<pinvaliduntiltime/>
</DOORLOCK>
<COMMENTS>
<general/>
<housekeeping/>
</COMMENTS>
</PERSON>
<PERSON>
<PERSON-OBJID>15998</PERSON-OBJID>
<guesttype>2A</guesttype>
<name1>no name</name1>
<name2/>
<sex>0</sex>
<title/>
<birthdate/>
<address/>
<country>ES</country>
<city/>
<street/>
<postcode/>
<subcountry>11</subcountry>
<marketsegment>LI</marketsegment>
<salutation/>
<email1/>
<mobile1/>
<ratecategory>CS</ratecategory>
<datefrom>2025-09-17</datefrom>
<arrivaltime/>
<dateto>2025-09-18</dateto>
<departuretime/>
<vip/>
<vip2/>
<personStatus>ASSIGNED</personStatus>
<hasprecheckin>0</hasprecheckin>
<hasprecheckout>0</hasprecheckout>
<salescategory/>
<GUEST-IDS/>
<LOYALTY-CARDS/>
<GUEST>
<GUEST-OBJID>4453</GUEST-OBJID>
<GUEST-CENTRALID>0</GUEST-CENTRALID>
<language>DE</language>
<location2/>
<savecontactdata/>
<phone1/>
<matchcode/>
<COMMENTS>
<general/>
<housekeeping/>
</COMMENTS>
</GUEST>
<REGISTRATIONCARD>
<REGISTRATIONCARD-OBJID>15995</REGISTRATIONCARD-OBJID>
</REGISTRATIONCARD>
<PERSONPACKAGES>
<PERSONPACKAGE>
<PERSONPACKAGE-OBJID>185646</PERSONPACKAGE-OBJID>
<service>BB</service>
<datefrom>2025-09-17</datefrom>
<dateto>2025-09-18</dateto>
<quantity>1</quantity>
<priceperunit>0</priceperunit>
<totalprice>0</totalprice>
<currency/>
</PERSONPACKAGE>
<PERSONPACKAGE>
<PERSONPACKAGE-OBJID>185647</PERSONPACKAGE-OBJID>
<service>HP</service>
<datefrom>2025-09-17</datefrom>
<dateto>2025-09-18</dateto>
<quantity>1</quantity>
<priceperunit>30</priceperunit>
<totalprice>30</totalprice>
<currency/>
</PERSONPACKAGE>
</PERSONPACKAGES>
<DOORLOCK>
<pin/>
<pinvaliduntildate/>
<pinvaliduntiltime/>
</DOORLOCK>
<COMMENTS>
<general/>
<housekeeping/>
</COMMENTS>
</PERSON>
</ROOM>
</ROOMS>
<DEPOSIT>
<AGREEMENT1>
<duedate/>
<amount>0</amount>
</AGREEMENT1>
<AGREEMENT2>
<duedate/>
<amount>0</amount>
</AGREEMENT2>
<AGREEMENT3>
<duedate/>
<amount>0</amount>
</AGREEMENT3>
<SUMMARY>
<depositdue>0</depositdue>
<depositduedate>2025-09-16</depositduedate>
<depositpayed>0</depositpayed>
<depositpayeddate/>
<depositopen>0</depositopen>
<depositrequired>0</depositrequired>
</SUMMARY>
</DEPOSIT>
</RESERVATION>
</AUTOTASK>
</S_RESERVATION_COMPLETE_PUSH>
</SOAP-ENV:Body>
</SOAP-ENV:Envelope>
If a planned room move is canceled, the second (future) sub-reservation is removed.
RESERVATION-OBJIDS_RESERVATION_DELETED_PUSH to reflect this changeUse this notification to remove the canceled record from your system and update any planning or UI logic accordingly.

Sample Notification Request β S_RESERVATION_DELETED_PUSH
{
"AUTOTASK": {
"TASK-OBJID": "274939",
"RESERVATION-OBJID": "8926"
}
}
<SOAP-ENV:Envelope xmlns:SOAP-ENV="http://schemas.xmlsoap.org/soap/envelope/" xmlns:xsi="http://www.w3.org/2001/XMLSchema-instance" xmlns:xsd="http://www.w3.org/2001/XMLSchema">
<SOAP-ENV:Body>
<S_RESERVATION_DELETED_PUSH xmlns="http://www.gubse.com/IFS/Notifications_v2.0.xsd">
<AUTOTASK>
<TASK-OBJID>274936</TASK-OBJID>
<RESERVATION-OBJID>8926</RESERVATION-OBJID>
</AUTOTASK>
</S_RESERVATION_DELETED_PUSH>
</SOAP-ENV:Body>
</SOAP-ENV:Envelope>
Sample Notification Response β S_RESERVATION_DELETED_PUSH
{
"Result": {
"Success": true,
"ErrorMsg": ""
}
}
<soapenv:Envelope xmlns:soapenv="http://schemas.xmlsoap.org/soap/envelope/" xmlns:envgen="http://soapenvelopegenerator.eduardocastro.info/" xmlns:wsdl="http://schemas.xmlsoap.org/wsdl/" xmlns:soap="http://schemas.xmlsoap.org/wsdl/soap/" xmlns:xsd="http://www.w3.org/2001/XMLSchema">
<soapenv:Header />
<soapenv:Body>
<S_RESERVATION_DELETED_PUSHResponse xmlns="PushNotifications">
<S_RESERVATION_DELETED_PUSHResult>
<Success>true</Success>
<ErrorMsg></ErrorMsg>
</S_RESERVATION_DELETED_PUSHResult>
</S_RESERVATION_DELETED_PUSHResponse>
</soapenv:Body>
</soapenv:Envelope>
To retrieve the housekeeping (cleaning) status values specific to each client, use the S_COMBOBOX_SEARCH web service.
Cleaning statuses may vary between hotels, so this step should be performed during the initial implementation phase for each client. Make sure to map these values correctly in your application.
To retrieve room cleaning status options, use combobox type 26 in your request.

Sample Request β S_COMBOBOX_SEARCH
{
"TransactionID": "",
"Search": {
"Type": "26",
"Language": "EN"
}
}
<soapenv:Envelope xmlns:soapenv="http://schemas.xmlsoap.org/soap/envelope/" xmlns:envgen="http://soapenvelopegenerator.eduardocastro.info/" xmlns:wsdl="http://schemas.xmlsoap.org/wsdl/" xmlns:soap="http://schemas.xmlsoap.org/wsdl/soap/" xmlns:xsd="http://www.w3.org/2001/XMLSchema">
<soapenv:Header />
<soapenv:Body>
<S_COMBOBOX_SEARCHRequest xmlns="http://www.gubse.com/IFS/Services_v2.0.xsd">
<!--Optional-->
<TransactionID></TransactionID>
<Authentication>
<SecurityID></SecurityID>
</Authentication>
<Search>
<Type>26</Type>
<!--Optional-->
<Language>EN</Language>
</Search>
</S_COMBOBOX_SEARCHRequest>
</soapenv:Body>
</soapenv:Envelope>
Sample Response β S_COMBOBOX_SEARCH
{
"Result": {
"Success": true,
"ErrorMsg": "",
"MSG-LIST": {
"MSG-ENTRY": []
}
},
"ComboBox": {
"Type": "26",
"Entry": [
{
"Language": "EN",
"Key": "05",
"Value": "Additional Work",
"Sorting": "ADDITIONAL WORK",
"Locked": false,
"Hidden": false
},
{
"Language": "EN",
"Key": "06",
"Value": "Arrival Not Clean",
"Sorting": "ARRIVAL NOT CLEAN",
"Locked": false,
"Hidden": false
},
{
"Language": "EN",
"Key": "01",
"Value": "Dirty",
"Sorting": "DIRTY",
"Locked": false,
"Hidden": false
},
{
"Language": "EN",
"Key": "02",
"Value": "In Process",
"Sorting": "IN PROCESS",
"Locked": false,
"Hidden": false
},
{
"Language": "EN",
"Key": "03",
"Value": "Inspection",
"Sorting": "INSPECTION",
"Locked": false,
"Hidden": false
},
{
"Language": "EN",
"Key": "04",
"Value": "Room OK",
"Sorting": "ROOM OK",
"Locked": false,
"Hidden": false
}
]
}
}
<?xml version="1.0" encoding="UTF-8"?>
<SOAP-ENV:Envelope xmlns:SOAP-ENV="http://schemas.xmlsoap.org/soap/envelope/" xmlns:xsi="http://www.w3.org/2001/XMLSchema-instance" xmlns:xsd="http://www.w3.org/2001/XMLSchema">
<SOAP-ENV:Body>
<S_COMBOBOX_SEARCHResponse xmlns="http://www.gubse.com/IFS/Services_v2.0.xsd">
<Result>
<Success>true</Success>
<ErrorMsg/>
<MSG-LIST/>
</Result>
<ComboBox>
<Type>26</Type>
<Entry>
<Language>EN</Language>
<Key>05</Key>
<Value>Additional Work</Value>
<Sorting>ADDITIONAL WORK</Sorting>
<Locked>0</Locked>
<Hidden>0</Hidden>
</Entry>
<Entry>
<Language>EN</Language>
<Key>06</Key>
<Value>Arrival Not Clean</Value>
<Sorting>ARRIVAL NOT CLEAN</Sorting>
<Locked>0</Locked>
<Hidden>0</Hidden>
</Entry>
<Entry>
<Language>EN</Language>
<Key>01</Key>
<Value>Dirty</Value>
<Sorting>DIRTY</Sorting>
<Locked>0</Locked>
<Hidden>0</Hidden>
</Entry>
<Entry>
<Language>EN</Language>
<Key>02</Key>
<Value>In Process</Value>
<Sorting>IN PROCESS</Sorting>
<Locked>0</Locked>
<Hidden>0</Hidden>
</Entry>
<Entry>
<Language>EN</Language>
<Key>03</Key>
<Value>Inspection</Value>
<Sorting>INSPECTION</Sorting>
<Locked>0</Locked>
<Hidden>0</Hidden>
</Entry>
<Entry>
<Language>EN</Language>
<Key>04</Key>
<Value>Room OK</Value>
<Sorting>ROOM OK</Sorting>
<Locked>0</Locked>
<Hidden>0</Hidden>
</Entry>
</ComboBox>
</S_COMBOBOX_SEARCHResponse>
</SOAP-ENV:Body>
</SOAP-ENV:Envelope>
To keep the cleaning status of all rooms up to date in your application, use the S_ROOM_STATE_SEARCH with the <housekeeping> tag.
You can filter the request by specific room numbers, categories or floors as needed. If no filter criteria is provided, the response will include all rooms configured in the system.

Sample Request β S_ROOM_STATE_SEARCH
{
"Authentication": {
"SecurityID": ""
},
"RoomSearch": {
"room": "407",
"category": "",
"floor": "",
"housekeeping": "",
"maintenance": ""
}
}
<soapenv:Envelope xmlns:soapenv="http://schemas.xmlsoap.org/soap/envelope/" xmlns:envgen="http://soapenvelopegenerator.eduardocastro.info/" xmlns:wsdl="http://schemas.xmlsoap.org/wsdl/" xmlns:soap="http://schemas.xmlsoap.org/wsdl/soap/" xmlns:xsd="http://www.w3.org/2001/XMLSchema">
<soapenv:Header />
<soapenv:Body>
<S_ROOM_STATE_SEARCHRequest xmlns="http://www.gubse.com/IFS/Services_v2.0.xsd">
<!--Optional-->
<TransactionID></TransactionID>
<Authentication>
<SecurityID>(Access Token)</SecurityID>
</Authentication>
<RoomSearch>
<!--Optional-->
<room>407</room>
<!--Optional-->
<category></category>
<!--Optional-->
<floor></floor>
<!--Optional-->
<housekeeping></housekeeping>
<!--Optional-->
<maintenance></maintenance>
</RoomSearch>
</S_ROOM_STATE_SEARCHRequest>
</soapenv:Body>
</soapenv:Envelope>
Sample Response β S_ROOM_STATE_SEARCH
{
"Result": {
"Success": true,
"ErrorMsg": "",
"MSG-LIST": {
"MSG-ENTRY": []
}
},
"roomState": [
{
"ROOM-OBJID": "1068",
"room": "407",
"floor": "4",
"status": "Doe John",
"category": "JS",
"housekeeping": "06",
"maintenance": "99"
}
]
}
<?xml version="1.0" encoding="UTF-8"?>
<SOAP-ENV:Envelope xmlns:SOAP-ENV="http://schemas.xmlsoap.org/soap/envelope/" xmlns:xsi="http://www.w3.org/2001/XMLSchema-instance" xmlns:xsd="http://www.w3.org/2001/XMLSchema">
<SOAP-ENV:Body>
<S_ROOM_STATE_SEARCHResponse xmlns="http://www.gubse.com/IFS/Services_v2.0.xsd">
<Result>
<Success>true</Success>
<ErrorMsg/>
<MSG-LIST/>
</Result>
<roomState>
<ROOM-OBJID>1068</ROOM-OBJID>
<room>407</room>
<floor>4</floor>
<status>Room is not occupied!</status>
<category>JS</category>
<housekeeping>01</housekeeping>
<maintenance>99</maintenance>
</roomState>
</S_ROOM_STATE_SEARCHResponse>
</SOAP-ENV:Body>
</SOAP-ENV:Envelope>
To update a room's cleaning status in SIHOT, use the S_ROOM_CLEANING_STATUS_CHANGE web service.
You will need the ROOM-OBJID, which can be retrieved using S_ROOM_STATE_SEARCH.

Sample Request β S_ROOM_CLEANING_STATUS_CHANGE
{
"TransactionID": "",
"Authentication": {
"SecurityID": ""
},
"RoomSearchAndModify": {
"ROOM-OBJID": 1068,
"Room": {
"RoomSateModifyData": {
"housekeeping": "04"
}
}
}
}
<soapenv:Envelope xmlns:soapenv="http://schemas.xmlsoap.org/soap/envelope/" xmlns:envgen="http://soapenvelopegenerator.eduardocastro.info/" xmlns:wsdl="http://schemas.xmlsoap.org/wsdl/" xmlns:soap="http://schemas.xmlsoap.org/wsdl/soap/" xmlns:xsd="http://www.w3.org/2001/XMLSchema">
<soapenv:Header />
<soapenv:Body>
<S_ROOM_CLEANING_STATUS_CHANGERequest xmlns="http://www.gubse.com/IFS/Services_v2.0.xsd">
<!--Optional-->
<TransactionID></TransactionID>
<Authentication>
<SecurityID>(Access Token)</SecurityID>
</Authentication>
<RoomSearchAndModify>
<ROOM-OBJID>1003</ROOM-OBJID>
<Room>
<RoomSateModifyData>
<housekeeping>04</housekeeping>
</RoomSateModifyData>
</Room>
</RoomSearchAndModify>
</S_ROOM_CLEANING_STATUS_CHANGERequest>
</soapenv:Body>
</soapenv:Envelope>
Sample Response β S_ROOM_CLEANING_STATUS_CHANGE
{
"TransactionID": "",
"Result": {
"Success": true,
"ErrorMsg": "",
"MSG-LIST": {
"MSG-ENTRY": []
}
}
}
<?xml version="1.0" encoding="UTF-8"?>
<SOAP-ENV:Envelope xmlns:SOAP-ENV="http://schemas.xmlsoap.org/soap/envelope/" xmlns:xsi="http://www.w3.org/2001/XMLSchema-instance" xmlns:xsd="http://www.w3.org/2001/XMLSchema">
<SOAP-ENV:Body>
<S_ROOM_CLEANING_STATUS_CHANGEResponse xmlns="http://www.gubse.com/IFS/Services_v2.0.xsd">
<Result>
<Success>true</Success>
<ErrorMsg/>
<MSG-LIST/>
</Result>
</S_ROOM_CLEANING_STATUS_CHANGEResponse>
</SOAP-ENV:Body>
</SOAP-ENV:Envelope>
To access the current lock status of rooms, use the S_ROOM_LOCK_STATE_SEARCH web service.
You can retrieve the status for a specific room or for a range of rooms by providing the appropriate room numbers in your request.

Sample Request β S_ROOM_LOCK_STATE_SEARCH
{
"TransactionID": "",
"Authentication": {
"SecurityID": ""
},
"RoomSearch": {
"roomfrom": "104",
"roomto": "105",
"datefrom": "2025-06-19",
"dateto": "2025-06-19",
"category": "",
"roomlocation": "",
"feature1": "",
"feature2": "",
"building": ""
}
}
<soapenv:Envelope xmlns:soapenv="http://schemas.xmlsoap.org/soap/envelope/" xmlns:envgen="http://soapenvelopegenerator.eduardocastro.info/" xmlns:wsdl="http://schemas.xmlsoap.org/wsdl/" xmlns:soap="http://schemas.xmlsoap.org/wsdl/soap/" xmlns:xsd="http://www.w3.org/2001/XMLSchema">
<soapenv:Header />
<soapenv:Body>
<S_ROOM_LOCK_STATE_SEARCHRequest xmlns="http://www.gubse.com/IFS/Services_v2.0.xsd">
<!--Optional-->
<TransactionID></TransactionID>
<Authentication>
<SecurityID>(Access Token)</SecurityID>
</Authentication>
<RoomSearch>
<!--Optional-->
<roomfrom>111</roomfrom>
<!--Optional-->
<roomto>111</roomto>
<datefrom>2025-12-10</datefrom>
<dateto>2025-12-20</dateto>
<!--Optional-->
<category></category>
<!--Optional-->
<roomlocation></roomlocation>
<!--Optional-->
<feature1></feature1>
<!--Optional-->
<feature2></feature2>
<!--Optional-->
<building></building>
</RoomSearch>
</S_ROOM_LOCK_STATE_SEARCHRequest>
</soapenv:Body>
</soapenv:Envelope>
Sample Response β S_ROOM_LOCK_STATE_SEARCH
{
"Result": {
"Success": true,
"ErrorMsg": "",
"MSG-LIST": {
"MSG-ENTRY": []
}
},
"RoomFree": [],
"RoomOOS": [],
"RoomOOO": [
{
"ROOM-OBJID": "1007",
"ROOMBOOKING-OBJID": "29743",
"room": "105",
"category": "BD",
"datefrom": "2025-06-17",
"dateto": "2025-06-19",
"lockingreason": "OOO",
"roomlocation": "NB",
"housekeeping": "04",
"maintenance": "99",
"phone": "",
"beds": 2,
"extrabeds": 2,
"building": "2"
}
],
"RoomOOI": []
}
<?xml version="1.0" encoding="UTF-8"?>
<SOAP-ENV:Envelope xmlns:SOAP-ENV="http://schemas.xmlsoap.org/soap/envelope/" xmlns:xsi="http://www.w3.org/2001/XMLSchema-instance" xmlns:xsd="http://www.w3.org/2001/XMLSchema">
<SOAP-ENV:Body>
<S_ROOM_LOCK_STATE_SEARCHResponse xmlns="http://www.gubse.com/IFS/Services_v2.0.xsd">
<Result>
<Success>true</Success>
<ErrorMsg/>
<MSG-LIST/>
</Result>
<RoomOOO>
<ROOM-OBJID>1013</ROOM-OBJID>
<ROOMBOOKING-OBJID>30158</ROOMBOOKING-OBJID>
<room>111</room>
<category>BS</category>
<datefrom>2025-12-15</datefrom>
<dateto>2025-12-17</dateto>
<lockingreason>OOO</lockingreason>
<roomlocation>NB</roomlocation>
<housekeeping>06</housekeeping>
<maintenance>99</maintenance>
<phone/>
<beds>2</beds>
<extrabeds>2</extrabeds>
<building/>
</RoomOOO>
</S_ROOM_LOCK_STATE_SEARCHResponse>
</SOAP-ENV:Body>
</SOAP-ENV:Envelope>
To update the lock status of a room in SIHOT, use the ROOMBOOKING-OBJID obtained from the S_ROOM_LOCK_STATE_SEARCH response.
Depending on the desired status, use one of the following services:
To lock a room:
S_ROOM_BOOKING_OOO_LOCK β Out of OrderS_ROOM_BOOKING_OOS_LOCK β Out of ServiceS_ROOM_BOOKING_OOI_LOCK β Out of InventoryTo unlock a room:
S_ROOM_BOOKING_OOO_UNLOCKS_ROOM_BOOKING_OOS_UNLOCKS_ROOM_BOOKING_OOI_UNLOCK
Sample Request β S_ROOM_BOOKING_OOO_LOCK
{
"TransactionID": "",
"Authentication": {
"SecurityID": ""
},
"RoomSearch": {
"RoomBookingFree": {
"ROOMBOOKING-OBJID": 29743
},
"RoomBookingStateModifyOOO": {
"lockingreason": "TEST",
"datefrom": "2025-06-19",
"dateto": "2025-06-20"
}
}
}
<soapenv:Envelope xmlns:soapenv="http://schemas.xmlsoap.org/soap/envelope/" xmlns:envgen="http://soapenvelopegenerator.eduardocastro.info/" xmlns:wsdl="http://schemas.xmlsoap.org/wsdl/" xmlns:soap="http://schemas.xmlsoap.org/wsdl/soap/" xmlns:xsd="http://www.w3.org/2001/XMLSchema">
<soapenv:Header />
<soapenv:Body>
<S_ROOM_BOOKING_OOO_LOCKRequest xmlns="http://www.gubse.com/IFS/Services_v2.0.xsd">
<!--Optional-->
<TransactionID></TransactionID>
<Authentication>
<SecurityID>(Access Token)</SecurityID>
</Authentication>
<RoomSearch>
<RoomBookingFree>
<ROOMBOOKING-OBJID>30158</ROOMBOOKING-OBJID>
</RoomBookingFree>
<RoomBookingStateModifyOOO>
<lockingreason>Out of Order</lockingreason>
<!--Optional-->
<datefrom>2025-09-25</datefrom>
<!--Optional-->
<dateto>2025-09-30</dateto>
</RoomBookingStateModifyOOO>
</RoomSearch>
</S_ROOM_BOOKING_OOO_LOCKRequest>
</soapenv:Body>
</soapenv:Envelope>
Sample Response β S_ROOM_BOOKING_OOO_LOCK
{
"Result": {
"Success": true,
"ErrorMsg": "",
"MSG-LIST": {
"MSG-ENTRY": []
}
}
}
<?xml version="1.0" encoding="UTF-8"?>
<SOAP-ENV:Envelope xmlns:SOAP-ENV="http://schemas.xmlsoap.org/soap/envelope/" xmlns:xsi="http://www.w3.org/2001/XMLSchema-instance" xmlns:xsd="http://www.w3.org/2001/XMLSchema">
<SOAP-ENV:Body>
<S_ROOM_BOOKING_OOO_LOCKResponse xmlns="http://www.gubse.com/IFS/Services_v2.0.xsd">
<Result>
<Success>true</Success>
<ErrorMsg/>
<MSG-LIST/>
</Result>
</S_ROOM_BOOKING_OOO_LOCKResponse>
</SOAP-ENV:Body>
</SOAP-ENV:Envelope>
To enable minibar charge posting, you must first request the list of relevant services from each client and map them appropriately during the implementation phase.
Posting charges to a guest account involves the following two steps:

Use the S_ACCOUNT_SEARCH web service with the following input parameters:
X (Guest account) A (Active)Sample Request β S_ACCOUNT_SEARCH
{
"TransactionID": "",
"Authentication": {
"SecurityID": ""
},
"AccountSearch": {
"accountno": 0,
"accounttype": "x",
"status": "A",
"accountHolder": "Doe, John",
"client": "",
"roomNumber": "407",
"arrival": "2025-06-16",
"departure": "2025-06-17",
"resno": 0
}
}
<soapenv:Envelope xmlns:soapenv="http://schemas.xmlsoap.org/soap/envelope/" xmlns:envgen="http://soapenvelopegenerator.eduardocastro.info/" xmlns:wsdl="http://schemas.xmlsoap.org/wsdl/" xmlns:soap="http://schemas.xmlsoap.org/wsdl/soap/" xmlns:xsd="http://www.w3.org/2001/XMLSchema">
<soapenv:Header />
<soapenv:Body>
<S_ACCOUNT_SEARCHRequest xmlns="http://www.gubse.com/IFS/Services_v2.0.xsd">
<!--Optional-->
<TransactionID></TransactionID>
<Authentication>
<SecurityID>(Access Token)</SecurityID>
</Authentication>
<AccountSearch>
<!--Optional-->
<accountno></accountno>
<!--Optional-->
<accounttype>x</accounttype>
<!--Optional-->
<status>A</status>
<!--Optional-->
<accountHolder>Doe</accountHolder>
<!--Optional-->
<client></client>
<!--Optional-->
<roomNumber>101</roomNumber>
<!--Optional-->
<arrival></arrival>
<!--Optional-->
<departure></departure>
<!--Optional-->
<resno></resno>
</AccountSearch>
</S_ACCOUNT_SEARCHRequest>
</soapenv:Body>
</soapenv:Envelope>
Sample Response β S_ACCOUNT_SEARCH
{
"Result": {
"Success": true,
"ErrorMsg": "",
"MSG-LIST": {
"MSG-ENTRY": []
}
},
"Account": [
{
"ACCOUNT-OBJID": "6084",
"accounttype": "x",
"accountno": 556801,
"status": "A",
"credit": 0,
"debit": 0,
"balance": 0,
"resno": 20007602,
"eventno": 0,
"arrival": "2025-06-16",
"departure": "2025-06-17",
"creditlimit": 0,
"nopost": false,
"Owner": {
"GUEST-OBJID": "4299",
"accountHolder": "Doe, John"
},
"Room": {
"roomNumber": "407",
"ROOM-OBJID": "1068"
}
}
]
}
<?xml version="1.0" encoding="UTF-8"?>
<SOAP-ENV:Envelope xmlns:SOAP-ENV="http://schemas.xmlsoap.org/soap/envelope/" xmlns:xsi="http://www.w3.org/2001/XMLSchema-instance" xmlns:xsd="http://www.w3.org/2001/XMLSchema">
<SOAP-ENV:Body>
<S_ACCOUNT_SEARCHResponse xmlns="http://www.gubse.com/IFS/Services_v2.0.xsd">
<Result>
<Success>true</Success>
<ErrorMsg/>
<MSG-LIST/>
</Result>
<Account>
<ACCOUNT-OBJID>6480</ACCOUNT-OBJID>
<accounttype>x</accounttype>
<accountno>595101</accountno>
<status>A</status>
<credit>0</credit>
<debit>194</debit>
<balance>194</balance>
<resno>20007803</resno>
<eventno>0</eventno>
<arrival>2025-09-16</arrival>
<departure>2025-09-17</departure>
<creditlimit>0</creditlimit>
<nopost>0</nopost>
<Owner>
<GUEST-OBJID>4299</GUEST-OBJID>
<accountHolder>Doe, John</accountHolder>
</Owner>
<Room>
<roomNumber>101</roomNumber>
<ROOM-OBJID>1004</ROOM-OBJID>
</Room>
</Account>
</S_ACCOUNT_SEARCHResponse>
</SOAP-ENV:Body>
</SOAP-ENV:Envelope>
Once you have identified the correct account, use the ACCOUNT-OBJID returned from the search to post the minibar charge.
There are two options depending on your goal:
S_ACCOUNT_SERVICE_ADD to post services using the automatically calculated rate for the service code.S_ACCOUNT_SERVICE_WITH_MANUAL_RATE_ADD to define a custom rate via the manualrate field.In both cases, you must specify the quantity of the service being posted. If using the standard version, pricing is automatically calculated.
Sample Request β S_ACCOUNT_SERVICE_ADD
{
"TransactionID": "",
"Authentication": {
"SecurityID": ""
},
"PMSAccount": {
"ACCOUNT-OBJID": 6084,
"accounttype": "x",
"PostFOService": {
"service": "003",
"quantity": 2,
"currency": "",
"ratecategory": "",
"ratesegment": "",
"discount": 0,
"discountgroup": "",
"lengthofstay": 0,
"waiter": "",
"outlet": "",
"descriptionlst": "",
"invoicetext": "",
"comment": "",
"isfromzpos": true
}
}
}
<soapenv:Envelope xmlns:soapenv="http://schemas.xmlsoap.org/soap/envelope/" xmlns:envgen="http://soapenvelopegenerator.eduardocastro.info/" xmlns:wsdl="http://schemas.xmlsoap.org/wsdl/" xmlns:soap="http://schemas.xmlsoap.org/wsdl/soap/" xmlns:xsd="http://www.w3.org/2001/XMLSchema">
<soapenv:Header />
<soapenv:Body>
<S_ACCOUNT_SERVICE_ADDRequest xmlns="http://www.gubse.com/IFS/Services_v2.0.xsd">
<!--Optional-->
<TransactionID></TransactionID>
<Authentication>
<SecurityID>(Access Token)</SecurityID>
</Authentication>
<PMSAccount>
<ACCOUNT-OBJID>6480</ACCOUNT-OBJID>
<accounttype>x</accounttype>
<PostFOService>
<service>003</service>
<quantity>2</quantity>
<!--Optional-->
<currency></currency>
<!--Optional-->
<ratecategory></ratecategory>
<!--Optional-->
<ratesegment></ratesegment>
<!--Optional-->
<discount></discount>
<!--Optional-->
<discountgroup></discountgroup>
<!--Optional-->
<lengthofstay></lengthofstay>
<!--Optional-->
<waiter></waiter>
<!--Optional-->
<outlet></outlet>
<!--Optional-->
<descriptionlst></descriptionlst>
<!--Optional-->
<invoicetext></invoicetext>
<!--Optional-->
<comment>test</comment>
<!--Optional-->
<isfromzpos></isfromzpos>
</PostFOService>
</PMSAccount>
</S_ACCOUNT_SERVICE_ADDRequest>
</soapenv:Body>
</soapenv:Envelope>
Sample Response β S_ACCOUNT_SERVICE_ADD
{
"Result": {
"Success": true,
"ErrorMsg": "",
"MSG-LIST": {
"MSG-ENTRY": []
}
},
"PostFOServiceForOutput": {
"PostedServicesForOutput": [
{
"POSTING-OBJID": "178718"
}
]
}
}
<?xml version="1.0" encoding="UTF-8"?>
<SOAP-ENV:Envelope xmlns:SOAP-ENV="http://schemas.xmlsoap.org/soap/envelope/" xmlns:xsi="http://www.w3.org/2001/XMLSchema-instance" xmlns:xsd="http://www.w3.org/2001/XMLSchema">
<SOAP-ENV:Body>
<S_ACCOUNT_SERVICE_ADDResponse xmlns="http://www.gubse.com/IFS/Services_v2.0.xsd">
<Result>
<Success>true</Success>
<ErrorMsg/>
<MSG-LIST/>
</Result>
<PostFOServiceForOutput>
<PostedServicesForOutput>
<POSTING-OBJID>185654</POSTING-OBJID>
</PostedServicesForOutput>
</PostFOServiceForOutput>
</S_ACCOUNT_SERVICE_ADDResponse>
</SOAP-ENV:Body>
</SOAP-ENV:Envelope>
Once you've completed your integration in the SIHOT@360ΒΊ test environment, use the following checklist to ensure your implementation meets all certification requirements.
β
Authentication is implemented correctly using your Product ID
β
All notifications are received, processed, and acknowledged
β
All reservation types are handled properly (simple, multi-room, group)
β
Application includes user-friendly values, to avoid exposing internal codes
β
Reviewed all relevant API object references and implementation notes
β
Filled out the Certification Request Form with project details
β
Scheduled the certification call with SIHOT in advance